TestIteratorStrategy_withCloning
This workflow implements a strategy for this problem:
> I would like to perform an iteration including a dot product between > a list and a list of lists; example:
> Input:
> > [1] (1) > [A,B,C] (2) > [[a,b],[c,d],[e,f]] (3) > > Desired output:
> > [1Aa, 1Ab, 1Bc, 1Bd, 1Ce, 1Cf]
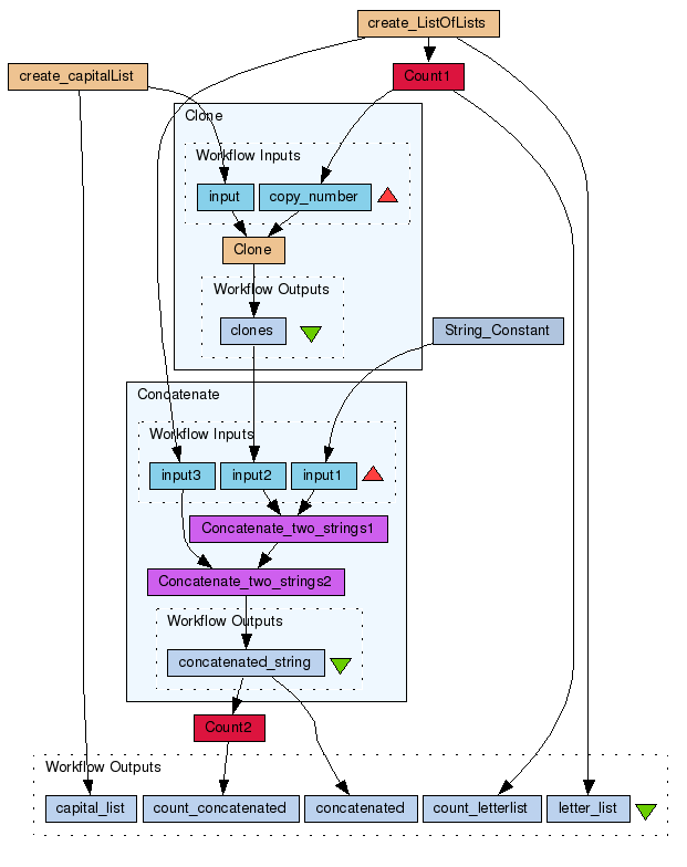
In this implementation a java beanshell is used to clone the items in list 2 as many times per item as there are items in the sublists of list 3. The iteration strategy for Clone is set to a dot product. Thus a count on list 2 produces: [2,2,2] Clone with input: [2,2,2] . [A,B,C] produces [[A,A],[B,B],[C,C]] (note the dot product) (4) Then concatenation of (1)*((4).(3)) produces: [[1Aa,1Ab],[1Bc,1Bd],[1Ce,1Cf]]
Preview
Run
Run this Workflow in the Taverna Workbench...
Option 1:
Copy and paste this link into File > 'Open workflow location...'
http://www.myexperiment.org/workflows/107/download?version=2
[ More Info
]
Workflow Components
Reviews
(0)
Other workflows that use similar services
(0)
There are no workflows in myExperiment that use similar services to this Workflow.
Download Workflow

No comments yet
Log in to make a comment