TestIteratorStrategy_withCloning

Created: 2007-11-29 15:35:48      Last updated: 2007-11-29 15:40:30

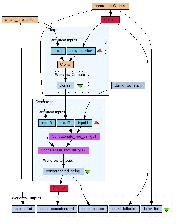
This workflow implements a strategy for this problem:

> I would like to perform an iteration including a dot product between > a list and a list of lists; example:

> Input:

> > [1] (1) > [A,B,C] (2) > [[a,b],[c,d],[e,f]] (3) > > Desired output:

> > [1Aa, 1Ab, 1Bc, 1Bd, 1Ce, 1Cf]

In this implementation a java beanshell is used to clone the items in list 2 as many times per item as there are items in the sublists of list 3. The iteration strategy for Clone is set top dot product. Thus a count on list 2 produces: [2,2,2] Clone with input: [2,2,2] . [A,B,C] produces [[A,A],[B,B],[C,C]] (note the dot product) (4) Then concatenation of (1)*((4).(3)) produces: [[1Aa,1Ab],[1Bc,1Bd],[1Ce,1Cf]]

Information Preview

Information Run

Run this Workflow in the Taverna Workbench...

Option 1:

Copy and paste this link into File > 'Open workflow location...'
http://www.myexperiment.org/workflows/107/download?version=1
[ More InfoExpand ]


Information Workflow Components

Inputs (0)
Processors (7)
Beanshells (3)
Outputs (5)
Links (12)
Coordinations (0)

Information Workflow Type

Taverna 1

Information Uploader

Information License

All versions of this Workflow are licensed under:

Information Version 1 (earliest) (of 2)

View version:

Information Credits (1)

(People/Groups)

Information Attributions (0)

(Workflows/Files)

None

Information Tags (6)

Log in to add Tags

Information Shared with Groups (0)

None

Information Featured In Packs (0)

None

Log in to add to one of your Packs

Information Attributed By (0)

(Workflows/Files)

None

Information Favourited By (0)

No one

Information Statistics

 

Citations (0)

None


Version History

In chronological order:



Reviews Reviews (0)

No reviews yet

Be the first to review!



Comments Comments (0)

No comments yet

Log in to make a comment




Workflow Other workflows that use similar services (0)

There are no workflows in myExperiment that use similar services to this Workflow.