PRM (People Reconstruction Model) service
No description has been set
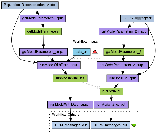
Preview
Run
Run this Workflow in the Taverna Workbench...
Option 1:
Copy and paste this link into File > 'Open workflow location...'
http://www.myexperiment.org/workflows/1225/download?version=1
[ More Info ]
Workflow Components
![header=[] body=[This is the author information extracted from the workflow version] cssheader=[boxoverTooltipHeader] cssbody=[boxoverTooltipBody] delay=[200] Information](/images/famfamfam_silk/information.png?1680607579)
![header=[] body=[These are the descriptive titles embedded within the workflow version] cssheader=[boxoverTooltipHeader] cssbody=[boxoverTooltipBody] delay=[200] Information](/images/famfamfam_silk/information.png?1680607579)
![header=[] body=[These are the descriptions embedded within the workflow version] cssheader=[boxoverTooltipHeader] cssbody=[boxoverTooltipBody] delay=[200] Information](/images/famfamfam_silk/information.png?1680607579)
![header=[] body=[These are the listed dependencies of the workflow] cssheader=[boxoverTooltipHeader] cssbody=[boxoverTooltipBody] delay=[200] Information](/images/famfamfam_silk/information.png?1680607579)
Reviews
(0)
Other workflows that use similar services
(3)
Only the first 2 workflows that use similar services are shown. View all workflows that use these services.
Census data and PRM services integration
(1)
Created: 2010-04-21 | Last updated: 2010-04-21
Credits:
Alex Nenadic
Syntetic population mapper
(3)
Created: 2010-06-23 | Last updated: 2010-12-09
Credits:
Alex Nenadic
Log in to make a comment
This is an older version of workflow at http://www.myexperiment.org/workflows/1353.html?version=3 whic uses simpler versions of the services which are not as custmizable as services in this workflow.