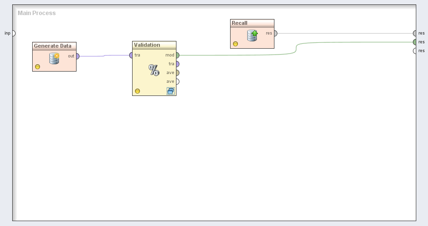
Using Remember / Recall for "tunneling" results
This process shows how Remeber and Recall operators can be used for passing results from one position to another position in the process, when it's impossible to make a direct connection.
This process introduces another advanced RapidMiner technique: The macro handling. We have used the predefined macro a, accessed by %{a}, that gives the apply count of the operator. So we are remembering each application of the models that are generated in the learning subprocess of the Split validation. After the Split validation operator has been executed (take a look at the execution order to be sure (Menu Process / Operator Execution Order / Show...)), we can recall the remembered objects with their name. Note that we have replaced the macro here with the constant 2, since the complete model will be trained in the second run. You will see this when reaching the breakpoint I set in the above process.
Please note that this example does something that is strongly discouraged: It extracts the model that was generated inside a validation. You should not use this model since the applied model was only trained on a subset of the data. So it is most probably that the model trained on all available training data will perform much better on new, unseen data, because it simply saw more of "the world". So you are strongly discouraged to use this model anyway.
Preview
Run
Not available
Workflow Components
Unavailable
Reviews
(0)
Other workflows that use similar services
(0)
There are no workflows in myExperiment that use similar services to this Workflow.
No comments yet
Log in to make a comment