Setting an attribute value in a specific Example
Created: 2010-05-14 08:25:01
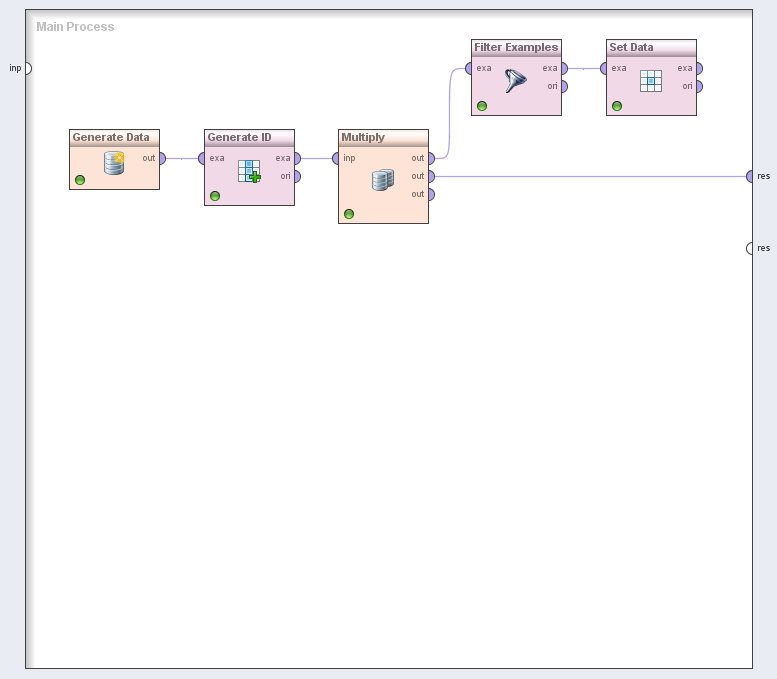
This process will first generate an artificial dataset and tag it with ids. Then a Filter Examples Operator is used to get a dataset with exactly one example identified by it's id. Then a value is set in this example.
Since the change in the data will be reflected in all views of the example set, a simply copy is passed by to the process' output. If you take a look at the attributes of the example with id 5, you will find the 12 there.
Preview
Run
Not available
Workflow Components
Unavailable
Version History
Reviews
(0)
Other workflows that use similar services
(0)
There are no workflows in myExperiment that use similar services to this Workflow.
No comments yet
Log in to make a comment