Who is Dr Labrie according to Pubmed publication queried with a cognoscope ?
Created: 2010-07-08 07:18:09
Last updated: 2010-07-08 07:32:26
Preview
Run
Run this Workflow in the Taverna Workbench...
Workflow Components
![header=[] body=[This is the author information extracted from the workflow version] cssheader=[boxoverTooltipHeader] cssbody=[boxoverTooltipBody] delay=[200] Information](/images/famfamfam_silk/information.png?1680607579)
Authors (1)
![header=[] body=[These are the descriptive titles embedded within the workflow version] cssheader=[boxoverTooltipHeader] cssbody=[boxoverTooltipBody] delay=[200] Information](/images/famfamfam_silk/information.png?1680607579)
Titles (1)
Who is Dr Labrie according to Pubmed publication queried with a cognoscope ? |
![header=[] body=[These are the descriptions embedded within the workflow version] cssheader=[boxoverTooltipHeader] cssbody=[boxoverTooltipBody] delay=[200] Information](/images/famfamfam_silk/information.png?1680607579)
Descriptions (2)
To use this wokflow you need to import services from |
To use this wokflow you need to import services from
http://proxy.bio2rdf.org/bio2rdf/services.txt
you can explore the loaded data at
http://proxy.bio2rdf.org/fct |
![header=[] body=[These are the listed dependencies of the workflow] cssheader=[boxoverTooltipHeader] cssbody=[boxoverTooltipBody] delay=[200] Information](/images/famfamfam_silk/information.png?1680607579)
Dependencies (0)
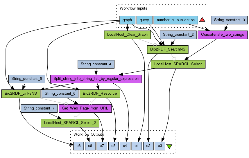
Inputs (3)
Name |
Description |
query |
|
number_of_publication |
|
graph |
|
Processors (15)
Name |
Type |
Description |
LocalHost_Clear_Graph |
wsdl |
Wsdlhttp://fbelleau.users.bio2rdf.org/bio2rdf/services.txtWsdl OperationLocalHost_Clear_Graph |
Bio2RDF_SearchNS |
wsdl |
Wsdlhttp://fbelleau.users.bio2rdf.org/bio2rdf/services.txtWsdl OperationBio2RDF_SearchNS |
String_constant_2 |
stringconstant |
Valueentrez:pubmed |
String_constant_3 |
stringconstant |
Valueselect distinct (bif:replace(?pubmed,'entrez:','')) where { graph {[] ?pubmed} } LIMIT |
LocalHost_SPARQL_Select |
wsdl |
Wsdlhttp://fbelleau.users.bio2rdf.org/bio2rdf/services.txtWsdl OperationLocalHost_SPARQL_Select |
Split_string_into_string_list_by_regular_expression |
localworker |
ScriptList split = new ArrayList();
if (!string.equals("")) {
String regexString = ",";
if (regex != void) {
regexString = regex;
}
String[] result = string.split(regexString);
for (int i = 0; i < result.length; i++) {
split.add(result[i]);
}
}
|
String_constant_4 |
stringconstant |
Value(?m)\t\n |
Bio2RDF_Resource |
wsdl |
Wsdlhttp://fbelleau.users.bio2rdf.org/bio2rdf/services.txtWsdl OperationBio2RDF_Resource |
Bio2RDF_LinksNS |
wsdl |
Wsdlhttp://fbelleau.users.bio2rdf.org/bio2rdf/services.txtWsdl OperationBio2RDF_LinksNS |
String_constant_5 |
stringconstant |
Valueentrez:pubmed |
Get_Web_Page_from_URL |
localworker |
ScriptURL inputURL = null;
if (base != void) {
inputURL = new URL(new URL(base), url);
}
else {
inputURL = new URL(url);
}
URLConnection con = inputURL.openConnection();
InputStream in = con.getInputStream();
InputStreamReader isr = new InputStreamReader(in);
Reader inReader = new BufferedReader(isr);
StringBuffer buf = new StringBuffer();
int ch;
while ((ch = inReader.read()) > -1) {
buf.append((char)ch);
}
inReader.close();
contents = buf.toString();
//String NEWLINE = System.getProperty("line.separator");
//
//URL inputURL = null;
//if (base != void) {
// inputURL = new URL(new URL(base), url);
//} else {
// inputURL = new URL(url);
//}
//StringBuffer result = new StringBuffer();
//BufferedReader reader = new BufferedReader(new InputStreamReader(inputURL.openStream()));
//String line = null;
//while ((line = reader.readLine()) != null) {
// result.append(line);
// result.append(NEWLINE);
//}
//
//contents = result.toString();
|
String_constant_6 |
stringconstant |
Valuehttp://proxy.bio2rdf.org/bio2rdf/reindex |
String_constant_7 |
stringconstant |
Value select ?s2 as ?c1 count (*) as ?c2 where { ?s1 ?s1textp ?o1 . ?o1 bif:contains '"pubmed"' .?s1 a . ?s1 ?s2 . } group by ?s2 order by desc 2 |
Concatenate_two_strings |
localworker |
Scriptoutput = string1 + string2; |
LocalHost_SPARQL_Select_2 |
wsdl |
Wsdlhttp://fbelleau.users.bio2rdf.org/bio2rdf/services.txtWsdl OperationLocalHost_SPARQL_Select |
Outputs (8)
Name |
Description |
o1 |
|
o2 |
|
o3 |
|
o4 |
|
o5 |
|
o6 |
|
o7 |
|
o8 |
|
Datalinks (24)
Source |
Sink |
graph |
LocalHost_Clear_Graph:graph |
String_constant_2:value |
Bio2RDF_SearchNS:namespace |
query |
Bio2RDF_SearchNS:query |
graph |
Bio2RDF_SearchNS:graph |
Concatenate_two_strings:output |
LocalHost_SPARQL_Select:sparql_select_query |
LocalHost_SPARQL_Select:CallReturn |
Split_string_into_string_list_by_regular_expression:string |
String_constant_4:value |
Split_string_into_string_list_by_regular_expression:regex |
Split_string_into_string_list_by_regular_expression:split |
Bio2RDF_Resource:bmuri |
graph |
Bio2RDF_Resource:graph |
Split_string_into_string_list_by_regular_expression:split |
Bio2RDF_LinksNS:bmuri |
String_constant_5:value |
Bio2RDF_LinksNS:namespace |
graph |
Bio2RDF_LinksNS:graph |
String_constant_6:value |
Get_Web_Page_from_URL:url |
String_constant_3:value |
Concatenate_two_strings:string1 |
number_of_publication |
Concatenate_two_strings:string2 |
String_constant_7:value |
LocalHost_SPARQL_Select_2:sparql_select_query |
LocalHost_Clear_Graph:CallReturn |
o1 |
Bio2RDF_SearchNS:CallReturn |
o2 |
LocalHost_SPARQL_Select:CallReturn |
o3 |
Split_string_into_string_list_by_regular_expression:split |
o4 |
Bio2RDF_Resource:CallReturn |
o5 |
Bio2RDF_LinksNS:CallReturn |
o6 |
Get_Web_Page_from_URL:contents |
o7 |
LocalHost_SPARQL_Select_2:CallReturn |
o8 |
Coordinations (5)
Controller |
Target |
Get_Web_Page_from_URL |
LocalHost_SPARQL_Select_2 |
Bio2RDF_LinksNS |
Get_Web_Page_from_URL |
Bio2RDF_SearchNS |
LocalHost_SPARQL_Select |
Bio2RDF_Resource |
Get_Web_Page_from_URL |
LocalHost_Clear_Graph |
Bio2RDF_SearchNS |
Uploader
License
All versions of this Workflow are
licensed under:
Version 2 (latest)
(of 2)
Credits (1)
(People/Groups)
Attributions (0)
(Workflows/Files)
None
Shared with Groups (0)
None
Featured In Packs (0)
None
Log in to add to one of your Packs
Attributed By (0)
(Workflows/Files)
None
Favourited By (0)
No one
Statistics
Other workflows that use similar services
(0)
There are no workflows in myExperiment that use similar services to this Workflow.
No comments yet
Log in to make a comment