IfEls Activity sample for Trident v1.2 (v1)

Created: 2010-09-03 10:53:39      Last updated: 2010-09-03 10:53:43

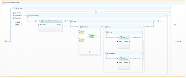
The objective of this workflow is to explain the working of the If Else activity in the Trident application.

 For more information on how to use the if else sample. Please refere the following document.

Information Preview

Medium

Information Run

Not available


Information Workflow Components

Not available

Information Workflow Type

Trident (Package)

Information Uploader

Information License

All versions of this Workflow are licensed under:

Information Version 1 (of 1)

Information Credits (1)

(People/Groups)

Information Attributions (0)

(Workflows/Files)

None

Information Tags (7)

Log in to add Tags

Information Shared with Groups (0)

None

Information Featured In Packs (0)

None

Log in to add to one of your Packs

Information Attributed By (0)

(Workflows/Files)

None

Information Favourited By (0)

No one

Information Statistics

 

Citations (0)

None


Version History

In chronological order:



Reviews Reviews (0)

No reviews yet

Be the first to review!



Comments Comments (0)

No comments yet

Log in to make a comment




Workflow Other workflows that use similar services (0)

There are no workflows in myExperiment that use similar services to this Workflow.