Population projection transport simulation
Neiss Transport Sim Demo.
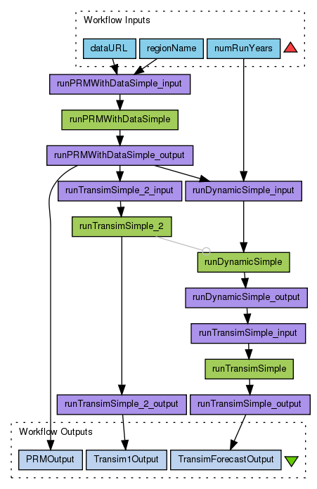
Runs a population reconstruction model (PRM) from census data, then projects the simulation through time. Also runs a transport simulation before and after the projection.
Preview
Run
Run this Workflow in the Taverna Workbench...
Option 1:
Copy and paste this link into File > 'Open workflow location...'
http://www.myexperiment.org/workflows/1526/download?version=1
[ More Info ]
Workflow Components
![header=[] body=[This is the author information extracted from the workflow version] cssheader=[boxoverTooltipHeader] cssbody=[boxoverTooltipBody] delay=[200] Information](/images/famfamfam_silk/information.png?1680607579)
![header=[] body=[These are the descriptive titles embedded within the workflow version] cssheader=[boxoverTooltipHeader] cssbody=[boxoverTooltipBody] delay=[200] Information](/images/famfamfam_silk/information.png?1680607579)
![header=[] body=[These are the descriptions embedded within the workflow version] cssheader=[boxoverTooltipHeader] cssbody=[boxoverTooltipBody] delay=[200] Information](/images/famfamfam_silk/information.png?1680607579)
![header=[] body=[These are the listed dependencies of the workflow] cssheader=[boxoverTooltipHeader] cssbody=[boxoverTooltipBody] delay=[200] Information](/images/famfamfam_silk/information.png?1680607579)
Reviews
(0)
Other workflows that use similar services
(3)
Only the first 2 workflows that use similar services are shown. View all workflows that use these services.
Census data and PRM services integration
(1)
Created: 2010-04-21 | Last updated: 2010-04-21
Credits:
Alex Nenadic
PRM (People Reconstruction Model) service
(2)
Created: 2010-04-21 | Last updated: 2010-09-15
Credits:
Alex Nenadic
No comments yet
Log in to make a comment