EBI_FASTA

Created: 2008-05-30 23:50:46      Last updated: 2010-12-06 10:52:25

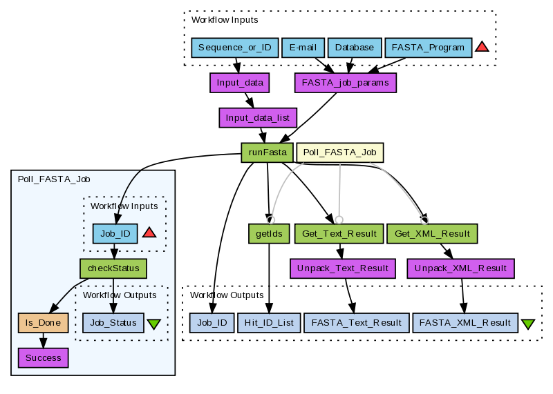
Run a FASTA or SSEARCH sequence similarity search using the EBI's WSFasta service (see http://www.ebi.ac.uk/Tools/webservices/services/fasta).

Note: the WSFasta service used by this workflow is deprecated as of 21st September 2010 and should not be used in any new development. This service is will be retired during 2011. EBI's replacement FASTA services (REST or SOAP) should be used instead.

 

Information Preview

Information Run

Run this Workflow in the Taverna Workbench...

Option 1:

Copy and paste this link into File > 'Open workflow location...'
http://www.myexperiment.org/workflows/199/download?version=1
[ More InfoExpand ]


Information Workflow Components

Inputs (4)
Processors (10)
Beanshells (1)
Outputs (4)
Links (17)
Coordinations (3)

Information Workflow Type

Taverna 1

Information Uploader

Information License

All versions of this Workflow are licensed under:

Information Version 1 (of 1)

Information Credits (1)

(People/Groups)

Information Attributions (0)

(Workflows/Files)

None

Information Tags (6)

Log in to add Tags

Information Shared with Groups (0)

None

Information Featured In Packs (2)

Log in to add to one of your Packs

Information Attributed By (2)

(Workflows/Files)

Information Favourited By (0)

No one

Information Statistics

 

Citations (0)

None


Version History

In chronological order:



Reviews Reviews (0)

No reviews yet

Be the first to review!



Comments Comments (0)

No comments yet

Log in to make a comment




Workflow Other workflows that use similar services (2)

Workflow EBI FASTA with prompts (3)

Thumb
Run a FASTA analysis using the EBI’s WSFasta service (see http://www.ebi.ac.uk/Tools/webservices/services/fasta). This workflow wraps the EBI_FASTA workflow to provide a basic user interface which prompts for the required inputs: sequence, database, FASTA program and user e-mail. Other parameters (e.g. matrix, gap penalties, etc.) are allowed to default. Note: the WSFasta service used by this workflow is deprecated as of 21st September 2010 and should not be used in any new developme...

Created: 2008-05-30 | Last updated: 2010-12-06

Credits: User Hamish McWilliam

Attributions: Workflow EBI_FASTA

Workflow Protein_alignment_transmembrane (1)

Thumb
Transmembrane domain prediction using EMBOSS tmap with an input sequence alignment of homolouges: Sequence similarity search (SSS) to find homologues Fetch sequences of hits Multiple sequence alignment (MSA) of hit sequences EMBOSS tmap with alignment from 3. Uses the EBI web services: WSFasta (see http://www.ebi.ac.uk/Tools/webservices/services/fasta) WSDbfetch (see http://www.ebi.ac.uk/Tools/webservices/services/dbfetch) WSClustalW2 (see http://www.ebi.ac.uk/Tools/webservices/servic...

Created: 2008-06-01

Credits: User Hamish McWilliam

Attributions: Workflow EBI_FASTA Workflow EBI_ClustalW2 Workflow EBI_dbfetch_fetchBatch