EBI_NCBI_BLAST_with_prompts
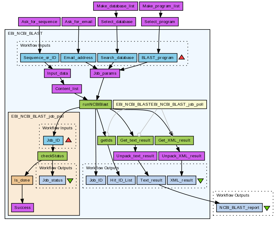
Run a BLAST analysis using the EBI’s WSNCBIBlast service (see http://www.ebi.ac.uk/Tools/webservices/services/ncbiblast). This workflow wraps the EBI_NCBI_BLAST workflow to provide a basic user interface which prompts for the required inputs: sequence, database, BLAST program and user e-mail. Other parameters (e.g. matrix, sort, gap penalties, etc.) are allowed to default.
Note: the WSNCBIBlast service used by this workflow is deprecated as of 21st September 2010 and should not be used in any new development. This service is will be retired during 2011. EBI's replacement NCBI BLAST services (REST or SOAP) should be used instead.
Preview
Run
Run this Workflow in the Taverna Workbench...
Option 1:
Copy and paste this link into File > 'Open workflow location...'
http://www.myexperiment.org/workflows/202/download?version=1
[ More Info ]
Workflow Components
Reviews
(0)
Other workflows that use similar services
(3)
Only the first 2 workflows that use similar services are shown. View all workflows that use these services.
EBI_NCBI_BLAST
(1)
Created: 2008-05-31 | Last updated: 2010-12-06
Credits:
Hamish McWilliam
No comments yet
Log in to make a comment