EBI PICR, find cross-references for protein accessions
Created: 2011-05-18 09:36:26
Last updated: 2011-05-29 17:35:20
Find cross-references (based on 100% sequence identity) for protein accessions from more than 95 distinct databases. For instance input a list of IPI accessions and find cross-references for Swissprot and Ensembl. Mappings can be limited by source database, taxonomic ID and activity status.
Preview
Run
Run this Workflow in the Taverna Workbench...
Workflow Components
![header=[] body=[This is the author information extracted from the workflow version] cssheader=[boxoverTooltipHeader] cssbody=[boxoverTooltipBody] delay=[200] Information](/images/famfamfam_silk/information.png?1680607579)
Authors (1)
![header=[] body=[These are the descriptive titles embedded within the workflow version] cssheader=[boxoverTooltipHeader] cssbody=[boxoverTooltipBody] delay=[200] Information](/images/famfamfam_silk/information.png?1680607579)
Titles (1)
EBI PICR, find cross-references for protein accessions |
![header=[] body=[These are the descriptions embedded within the workflow version] cssheader=[boxoverTooltipHeader] cssbody=[boxoverTooltipBody] delay=[200] Information](/images/famfamfam_silk/information.png?1680607579)
Descriptions (1)
Find cross-references (based on 100% sequence identity) for protein accessions from more than 95 distinct databases. For instance input a list of IPI accessions and find cross-references for Swissprot and Ensembl. Mappings can be limited by source database, taxonomic ID and activity status. |
![header=[] body=[These are the listed dependencies of the workflow] cssheader=[boxoverTooltipHeader] cssbody=[boxoverTooltipBody] delay=[200] Information](/images/famfamfam_silk/information.png?1680607579)
Dependencies (0)
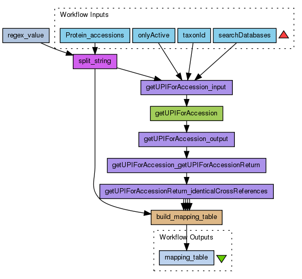
Inputs (4)
Name |
Description |
Protein_accessions |
Input a list (comma-separated values) of protein accessions
|
searchDatabases |
Which databases do you want the cross-references for? You can add more than one. You can get a list of databases available in PICR using the method "getMappedDatabaseNames" from the same PICR service or looking at this document http://www.ebi.ac.uk/Tools/picr/WSDLDocumentation.do
|
onlyActive |
Do you just want accession that are active (no-deprecated)? … write down "true" or "false". If you do not specify this parameter the workflow will not work.
|
taxonId |
Create a new value and leave it empty if you do not want to filter by specie. Chose a Taxa Id if you want to limit by specie … http://www.uniprot.org/taxonomy/?query=*
|
Processors (8)
Name |
Type |
Description |
getUPIForAccession |
wsdl |
Wsdlhttp://www.ebi.ac.uk/Tools/picr/service?wsdlWsdl OperationgetUPIForAccession |
getUPIForAccession_input |
xmlsplitter |
|
getUPIForAccession_output |
xmlsplitter |
|
getUPIForAccession_getUPIForAccessionReturn |
xmlsplitter |
|
getUPIForAccessionReturn_identicalCrossReferences |
xmlsplitter |
|
build_mapping_table |
beanshell |
ScriptString results = new String();
String newline = "\n";
String tab = "\t";
for (int a = 0; a < crossReferenceAccs.size(); a++) {
Object list = crossReferenceAccs.get(a);
for (int b = 0; b < list.size(); b++) {
Object list2 = (Object)list.get(b);
for (int c = 0; c < list2.size(); c++) {
String cR = (String)list2.get(c);
if(cR.length() != 0){
results += originalAccs.get(a) + tab;
results += crossReferenceAccs.get(a).get(b).get(c) + tab;
results += accessionVersions.get(a).get(b).get(c) + tab;
results += databaseNames.get(a).get(b).get(c) + tab;
results += taxonIds.get(a).get(b).get(c) + tab;
results += newline;
}
}
}
}
|
split_string |
localworker |
ScriptList split = new ArrayList();
if (!string.equals("")) {
String regexString = ",";
if (regex != void) {
regexString = regex;
}
String[] result = string.split(regexString);
for (int i = 0; i < result.length; i++) {
split.add(result[i].replaceAll(" ", ""));
}
}
|
regex_value |
stringconstant |
Value, |
Beanshells (1)
Name |
Description |
Inputs |
Outputs |
build_mapping_table |
|
originalAccs
crossReferenceAccs
databaseNames
taxonIds
accessionVersions
|
results
|
Outputs (1)
Name |
Description |
mapping_table |
|
Datalinks (16)
Source |
Sink |
getUPIForAccession_input:output |
getUPIForAccession:parameters |
searchDatabases |
getUPIForAccession_input:searchDatabases |
onlyActive |
getUPIForAccession_input:onlyActive |
taxonId |
getUPIForAccession_input:taxonId |
split_string:split |
getUPIForAccession_input:accession |
getUPIForAccession:parameters |
getUPIForAccession_output:input |
getUPIForAccession_output:getUPIForAccessionReturn |
getUPIForAccession_getUPIForAccessionReturn:input |
getUPIForAccession_getUPIForAccessionReturn:identicalCrossReferences |
getUPIForAccessionReturn_identicalCrossReferences:input |
getUPIForAccessionReturn_identicalCrossReferences:accession |
build_mapping_table:crossReferenceAccs |
getUPIForAccessionReturn_identicalCrossReferences:databaseName |
build_mapping_table:databaseNames |
getUPIForAccessionReturn_identicalCrossReferences:accessionVersion |
build_mapping_table:accessionVersions |
getUPIForAccessionReturn_identicalCrossReferences:taxonId |
build_mapping_table:taxonIds |
split_string:split |
build_mapping_table:originalAccs |
regex_value:value |
split_string:regex |
Protein_accessions |
split_string:string |
build_mapping_table:results |
mapping_table |
Uploader
License
All versions of this Workflow are
licensed under:
Version 2 (latest)
(of 2)
Credits (1)
(People/Groups)
Attributions (0)
(Workflows/Files)
None
Shared with Groups (0)
None
Featured In Packs (2)
Log in to add to one of your Packs
Attributed By (0)
(Workflows/Files)
None
Favourited By (0)
No one
Statistics
Other workflows that use similar services
(9)
Only the first 2 workflows that use similar services are shown. View all workflows that use these services.
EBI_PICR_Sequence_to_ID
(1)
Map a protein sequence to the known identifiers of identical sequences.
Uses the EBI's PICR web service (see http://www.ebi.ac.uk/Tools/picr/) to perform the mapping.
Created: 2008-06-08
Credits:
Hamish McWilliam
No comments yet
Log in to make a comment