EBI_Kalign
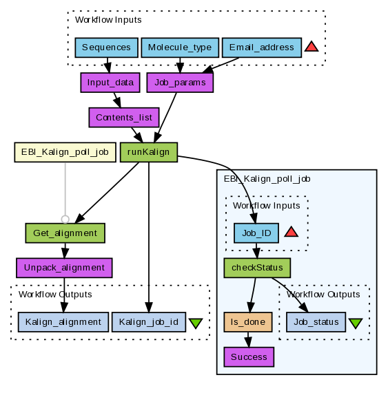
Multiple sequence alignment using the Kalign tool. This workflow uses the EBI's WSKalign service (see http://www.ebi.ac.uk/Tools/webservices/services/kalign) to access the Kalign tool. The set of sequences to align and the molecule type (protein or nucleic acid) are the input, the other parameters for the search (see Job_params) are allowed to default.
Note: the WSKalign service used by this workflow is deprecated as of 21st September 2010 and should not be used in any new development. This service is will be retired during 2011. EBI's replacement Kalign services (REST or SOAP) should be used instead.
Preview
Run
Run this Workflow in the Taverna Workbench...
Option 1:
Copy and paste this link into File > 'Open workflow location...'
http://www.myexperiment.org/workflows/217/download?version=1
[ More Info ]
Workflow Components
Workflow Type
Version 1
(of 1)
Log in to add Tags
Shared with Groups (0)
None
- Private pack
-
EMBL-EBI Web Services (retired)
Log in to add to one of your Packs
Statistics
Reviews
(0)
Other workflows that use similar services
(0)
There are no workflows in myExperiment that use similar services to this Workflow.
No comments yet
Log in to make a comment