EUADR Relationship Extraction Workflow
The workflow offers the ability to automatically determine if an ADR and a Drug are co-mentioned in any of the indexed resources. However the actual relationship between a Drug and an ADR can only be determined by referring to the actual resource
The co-occurance relationship workflow seeks to automate the search for resources (publications, drug labels) related to ADRs corresponding to a given drug/ adverse event association. To enable this concept profiles for drugs and adverse effects were generated. A drug adverse effect thesaurus from this concept profile was used by for text indexing. This indexing was performed on three resources namely, Medline, Drugbank and Dailymed. Statistics about correlation window size (sentence / abstracts) were also retrieved in the indexing step. The workflow offers the ability to automatically determine if an ADR and a Drug are co-mentioned in any of the indexed resources. However the actual relationship between a Drug and an ADR can only be determined by referring to the actual resource.
The co-occurrence relationship workflow seeks to automate the search for resources (publications, drug labels) related to ADRs corresponding to a given drug/ adverse event association. To enable this concept profiles for drugs and adverse effects were generated. A drug adverse effect thesaurus from this concept profile was used by for text indexing. This indexing was performed on three resources namely, Medline, Drugbank and Dailymed. Statistics about correlation window size (sentence / abstracts) were also retrieved in the indexing step. The workflow offers the ability to automatically determine if an ADR and a Drug are co-mentioned in any of the indexed resources. However the actual relationship between a Drug and an ADR can only be determined by referring to the actual resource.
This workflow is uses a datastore created by EMC to extract relationships between a Drug and a Side Effect. The drug is represented by an ATC Code and the side effect by an an EUADR Code which is a cumilation of multiple CUI's as provided by UMLS. Any
This workflow is uses a datastore created by EMC to extract co-occurance relationships between a Drug and a Side Effect. The drug is represented by an ATC Code and the side effect by an an EUADR Code which is a cumilation of multiple CUI's as provided by UMLS. Any co-occurance relationships found in three mined data sources
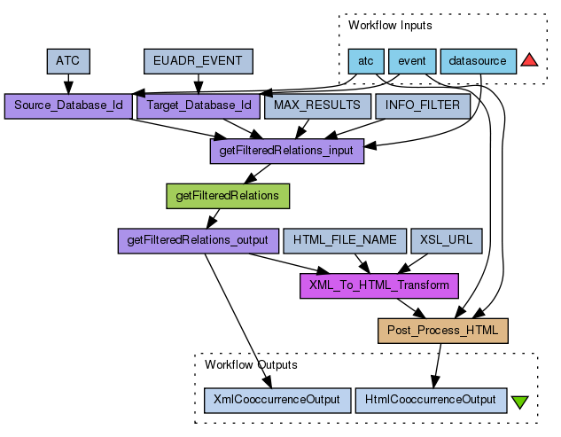
The ADR_filtering_Medline_abstracts_DBs workflow finds relations between drugs and side effects that have been recorded in literature (Medline) or in databases (DailyMed and Drugbank). These resources have been indexed, and co-occurrences of drugs (corresponding to ATC codes) and side effects as defined in the EU-ADR project were captured and stored in a database, together with references to the texts from which a co-occurrence was captured. For Medline, abstracts were analyzed at the sentence level. For DailyMed, boxed warnings and adverse reaction fields in Summary Product Characteristics (SPCs) were analyzed. For DrugBank, toxicity fields in DrugBank Cards were analyzed for adverse events. A further description of the workflow can be found in: Bauer-Mehren A, et al. Workflows for the automatic filtering and substantiation of drug safety signals, 2011.
Input of the workflow:
- a drug: ATC code at level 5 (7 digits); - an event: an abbreviation of an adverse drug reaction as specified in the EU-ADR project, e.g., AMI for acute myocardial infarction (see ref for details); - one or more data sources in which drug-event relationships are sought: MEDLINE, DAILYMED, DRUGBANK.
Output of the workflow:
The drug-event relationships that were found in the specified data sources. The results are summarized in an html file.â€
This workflow is uses a datastore created by EMC to extract co-occurance relationships between a Drug and a Side Effect. The drug is represented by an ATC Code and the side effect by an an EUADR Code which is a cumilation of multiple CUI's as provided by UMLS. Any co-occurance relationships found in three mined data sources namely:
- Drugbank (DRUG)
- Dailymed (DAILY)
- Pubmed (PMID)
are returned by the workflow. The user can filter the output based on these data sources. The output HTML contains the DataSource and a hyperlink to the relevant resource on the internet.
This
Preview
Run
Run this Workflow in the Taverna Workbench...
Option 1:
Copy and paste this link into File > 'Open workflow location...'
http://www.myexperiment.org/workflows/2279/download?version=1
[ More Info ]
Workflow Components
![header=[] body=[This is the author information extracted from the workflow version] cssheader=[boxoverTooltipHeader] cssbody=[boxoverTooltipBody] delay=[200] Information](/images/famfamfam_silk/information.png?1680607579)
![header=[] body=[These are the descriptive titles embedded within the workflow version] cssheader=[boxoverTooltipHeader] cssbody=[boxoverTooltipBody] delay=[200] Information](/images/famfamfam_silk/information.png?1680607579)
![header=[] body=[These are the descriptions embedded within the workflow version] cssheader=[boxoverTooltipHeader] cssbody=[boxoverTooltipBody] delay=[200] Information](/images/famfamfam_silk/information.png?1680607579)
![header=[] body=[These are the listed dependencies of the workflow] cssheader=[boxoverTooltipHeader] cssbody=[boxoverTooltipBody] delay=[200] Information](/images/famfamfam_silk/information.png?1680607579)
Reviews
(0)
Other workflows that use similar services
(0)
There are no workflows in myExperiment that use similar services to this Workflow.
No comments yet
Log in to make a comment