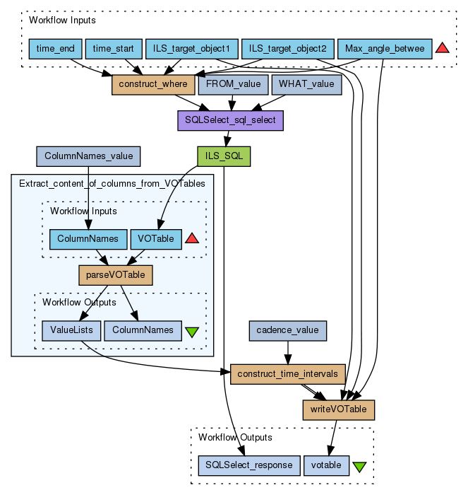
Find periods of time where two ILS objects are located at a maximum of X degrees longitude from each other

Created: 2011-11-04 15:47:11      Last updated: 2011-11-18 14:58:19

Inputs: name of target_obj of ILS of two objects and a number of degrees which these obejcts are allowed to be appart in hci longitude coordinates. Output VOTable of time periods where these two objects are closer than +/- input angle together.

Information Preview

Information Run

Run this Workflow in the Taverna Workbench...

Option 1:

Copy and paste this link into File > 'Open workflow location...'
http://www.myexperiment.org/workflows/2524/download?version=2
[ More InfoExpand ]


Information Workflow Components

Information Authors (1)
Information Titles (1)
Information Descriptions (1)
Information Dependencies (0)
Inputs (5)
Processors (10)
Beanshells (4)
Outputs (2)
Datalinks (20)
Coordinations (0)

Information Workflow Type

Taverna 2

Information Uploader

Information License

All versions of this Workflow are licensed under:

Information Version 2 (latest) (of 2)

View version:

Information Credits (1)

(People/Groups)

Information Attributions (0)

(Workflows/Files)

None

Information Tags (5)

Log in to add Tags

Information Shared with Groups (1)

Information Featured In Packs (0)

None

Log in to add to one of your Packs

Information Attributed By (0)

(Workflows/Files)

None

Information Favourited By (0)

No one

Information Statistics

 

Citations (1)

1. D. Pérez-Suárez, S. A. Maloney, P. A. Higgins, D. S. Bloomfield, P. T. Gallagher, G. Pierantoni, X. Bonnin, B. Cecconi, V. Alberti, K. Bocchialini, M. Dierckxsens, A. Opitz, A. Le Blanc, J. Aboudarham, R. B. Bentley, J. Brooke, B. Coghlan, A. Csillaghy, C. Jacquey, B. Lavraud and M. Messerotti, Studying Sun–Planet Connections Using the Heliophysics Integrated Observatory (HELIO), Paper, 27 September 2012, http://link.springer.com/article/10.1007%2Fs11207-012-0110-x/fulltext.html, Accessed at: 01 July 2013


Version History

In chronological order:



Reviews Reviews (0)

No reviews yet

Be the first to review!



Comments Comments (1)

Log in to make a comment

  • Friday 04 November 2011 15:52:13 (UTC)

    This workflow calls a web service which needs a long time to return (at least 5 minutes for a short time period of a year)!

    To avaoid time outs for this service call change the startup script of your Taverna and add the argument

    -Dtaverna.wsdl.timaout=60

    to set it to an hour timeout




Workflow Other workflows that use similar services (2)

Workflow Find instruments of a special type in a se... (1)

Thumb
This workflow takes a type of isnstrument as input and the minimum and maxium coordinates in HCI as input. Cadence for the location service is for defining the 'continues' presence. Output is a VOTable based on the ICS return where two columns are added for the time this instrument has entered and exited the Region of Interest.

Created: 2011-08-24 | Last updated: 2011-08-24

Credits: User Anja Le Blanc

Workflow Find instruments of a special type in a se... (1)

Thumb
This workflow takes a type of isnstrument as input and the minimum and maxium coordinates in HCI as input. Cadence for the location service is for defining the 'continues' presence. Output is a VOTable based on the ICS return where two columns are added for the time this instrument has entered and exited the Region of Interest.

Created: 2011-08-24 | Last updated: 2011-08-24

Credits: User Anja Le Blanc

Attributions: Workflow Find instruments of a special type in a section of space described in HCI coordinates