Instance Selection and Prototype Based Rules Example 4

Created: 2011-11-05 22:10:22      Last updated: 2011-11-07 08:53:53

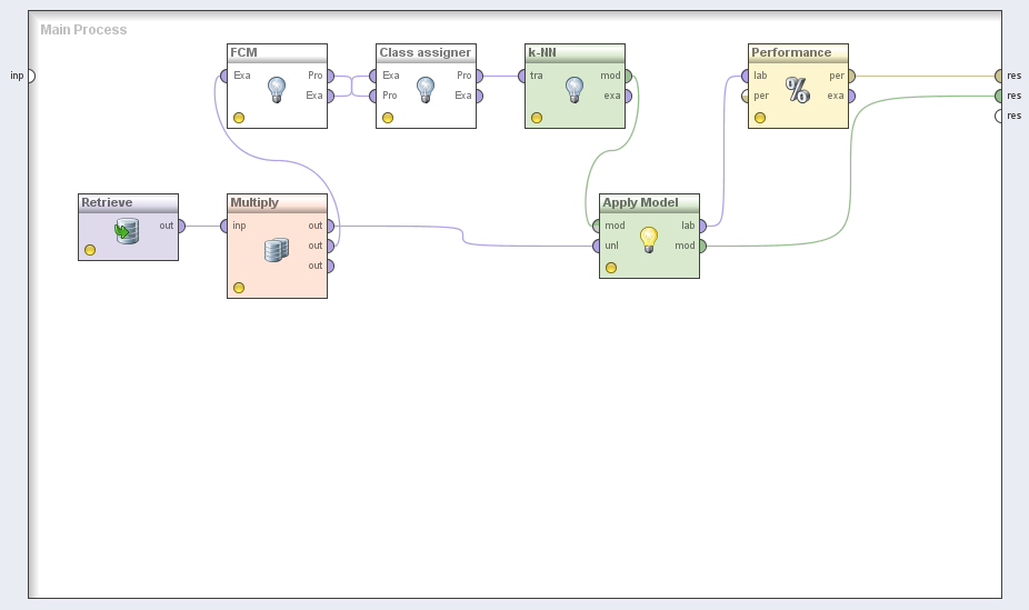
Example of Instance optimization (Requires Instance Selection and Prototype Based Rules):

Here we use FCM (Fuzzy C-means) clustering to initialize kNN classifier. The "Class assigner" is responsible for assigning class label for each cluster center. The class assigner operator use Voronoi diagram and the majority voting for determining class label.

Information Preview

Information Run

Not available


Information Workflow Components

Unavailable

Information Workflow Type

RapidMiner

Information Uploader

Information License

All versions of this Workflow are licensed under:

Information Version 1 (earliest) (of 2)

View version:

Information Credits (0)

(People/Groups)

None

Information Attributions (0)

(Workflows/Files)

None

Information Tags (0)

None

Log in to add Tags

Information Shared with Groups (0)

None

Information Featured In Packs (0)

None

Log in to add to one of your Packs

Information Attributed By (0)

(Workflows/Files)

None

Information Favourited By (0)

No one

Information Statistics

 

Citations (0)

None


Version History

In chronological order:



Reviews Reviews (0)

No reviews yet

Be the first to review!



Comments Comments (0)

No comments yet

Log in to make a comment




Workflow Other workflows that use similar services (0)

There are no workflows in myExperiment that use similar services to this Workflow.