Instance Selection and Prototype Based Rules Example 5

Created: 2011-11-05 22:20:28      Last updated: 2011-11-05 22:20:29

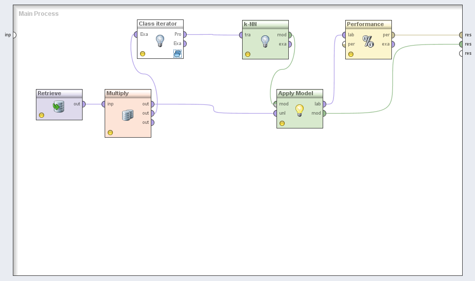
Example of Instance optimization - using clustering for training kNN classifier (Requires Instance Selection and Prototype Based Rules) :

Here we use FCM (Fuzzy c-means) clustering to initialize kNN classifier. Moreover centers of clusters are determined independent for each class. "Class iterator" operator iterates over each class label, and embedded clustering algorithm cluster the examples for each class independent. The Prototype (Pro) output of "Class iterator" delivers the concatenation of cluster centers as a new ExampleSet. In this case "Class assigner" is required inside the "Class iterator" to determine the labels of cluster centers.

Information Preview

Information Run

Not available


Information Workflow Components

Unavailable

Information Workflow Type

RapidMiner

Information Uploader

Information License

All versions of this Workflow are licensed under:

Information Version 1 (of 1)

Information Credits (0)

(People/Groups)

None

Information Attributions (0)

(Workflows/Files)

None

Information Tags (0)

None

Log in to add Tags

Information Shared with Groups (0)

None

Information Featured In Packs (0)

None

Log in to add to one of your Packs

Information Attributed By (0)

(Workflows/Files)

None

Information Favourited By (0)

No one

Information Statistics

 

Citations (0)

None


Version History

In chronological order:



Reviews Reviews (0)

No reviews yet

Be the first to review!



Comments Comments (0)

No comments yet

Log in to make a comment




Workflow Other workflows that use similar services (0)

There are no workflows in myExperiment that use similar services to this Workflow.