Basic Call of HELIO Coordinate Transformation Service
Created: 2011-11-09 13:22:23
Last updated: 2012-07-09 06:44:04
Transforms an input VOTable Coordinate set to a specified output VOTable Coordinate set.
This workflow performs some remote computation and may take some time to complete.
Preview
Run
Run this Workflow in the Taverna Workbench...
Workflow Components
![header=[] body=[This is the author information extracted from the workflow version] cssheader=[boxoverTooltipHeader] cssbody=[boxoverTooltipBody] delay=[200] Information](/images/famfamfam_silk/information.png?1680607579)
Authors (1)
![header=[] body=[These are the descriptive titles embedded within the workflow version] cssheader=[boxoverTooltipHeader] cssbody=[boxoverTooltipBody] delay=[200] Information](/images/famfamfam_silk/information.png?1680607579)
Titles (1)
Basic Call of HELIO Coordinate Transformation Service |
![header=[] body=[These are the descriptions embedded within the workflow version] cssheader=[boxoverTooltipHeader] cssbody=[boxoverTooltipBody] delay=[200] Information](/images/famfamfam_silk/information.png?1680607579)
Descriptions (1)
Transforms an input VOTable Coordinate set to a specified output VOTable Coordinate set.
This workflow performs some remote computation and may take some time to complete. |
![header=[] body=[These are the listed dependencies of the workflow] cssheader=[boxoverTooltipHeader] cssbody=[boxoverTooltipBody] delay=[200] Information](/images/famfamfam_silk/information.png?1680607579)
Dependencies (0)
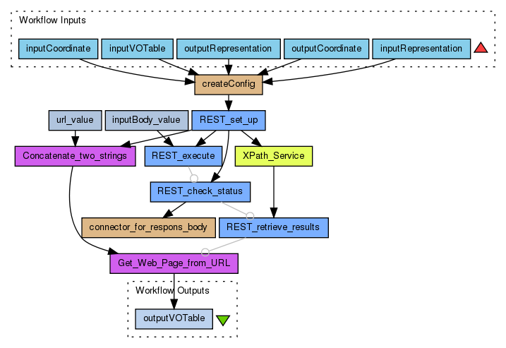
Inputs (5)
Name |
Description |
inputCoordinate |
Source Coordinate System name
allowed values:
GEI,GEO,GSE,GSM,GAE,MAG,SM,HCI,HAE,HEE,HEEQ,Carrington,GRTN
|
inputRepresentation |
Coordinate System Representation
XYZ, RTP
|
outputCoordinate |
Target Coordinate System name
allowed values:
GEI,GEO,GSE,GSM,GAE,MAG,SM,HCI,HAE,HEE,HEEQ,Carrington,GRTN
|
outputRepresentation |
Coordinate System Representation
XYZ, RTP
|
inputVOTable |
The VOTable which contains the coordinate for transformation.
Order of fields important
Date
X/R
Y/T
Z/P
|
Processors (11)
Name |
Type |
Description |
REST_set_up |
rest |
|
XPath_Service |
xpath |
Xpath Expression/uws:job/uws:jobId |
REST_execute |
rest |
|
inputBody_value |
stringconstant |
Valuephase=RUN |
REST_check_status |
rest |
|
REST_retrieve_results |
rest |
|
Get_Web_Page_from_URL |
localworker |
Scriptif ((url == void) || (url == null)) {
throw new RuntimeException("The url must be specified");
}
URL inputURL = null;
if (base != void) {
inputURL = new URL(new URL(base), url);
}
else {
inputURL = new URL(url);
}
URLConnection con = inputURL.openConnection();
InputStream in = con.getInputStream();
StringBuffer result = new StringBuffer();
BufferedReader reader;
String encoding = con.getContentEncoding();
if (encoding == null) {
reader = new BufferedReader(new InputStreamReader(in));
} else {
reader = new BufferedReader(new InputStreamReader(in, encoding));
}
String line = null;
String NEWLINE = System.getProperty("line.separator");
while ((line = reader.readLine()) != null) {
result.append(line);
result.append(NEWLINE);
}
reader.close();
contents = result.toString();
|
createConfig |
beanshell |
|
connector_for_respons_body |
beanshell |
|
url_value |
stringconstant |
Value/output.vot |
Concatenate_two_strings |
localworker |
Scriptoutput = string1 + string2;
output = output.replace("uws/",""); |
Beanshells (2)
Name |
Description |
Inputs |
Outputs |
createConfig |
|
inCoordinate
outCoordinate
voTable
inRep
outRep
|
config
|
connector_for_respons_body |
|
dummy
|
|
Outputs (1)
Name |
Description |
outputVOTable |
VOTable with coordinate transformation results
|
Datalinks (16)
Source |
Sink |
createConfig:config |
REST_set_up:inputBody |
REST_set_up:responseBody |
XPath_Service:xml_text |
inputBody_value:value |
REST_execute:inputBody |
REST_set_up:redirection |
REST_execute:id |
REST_set_up:redirection |
REST_check_status:id |
XPath_Service:nodelist |
REST_retrieve_results:id |
Concatenate_two_strings:output |
Get_Web_Page_from_URL:url |
inputCoordinate |
createConfig:inCoordinate |
inputRepresentation |
createConfig:inRep |
outputCoordinate |
createConfig:outCoordinate |
outputRepresentation |
createConfig:outRep |
inputVOTable |
createConfig:voTable |
REST_check_status:responseBody |
connector_for_respons_body:dummy |
REST_set_up:redirection |
Concatenate_two_strings:string1 |
url_value:value |
Concatenate_two_strings:string2 |
Get_Web_Page_from_URL:contents |
outputVOTable |
Coordinations (3)
Controller |
Target |
REST_execute |
REST_check_status |
REST_check_status |
REST_retrieve_results |
REST_retrieve_results |
Get_Web_Page_from_URL |
Uploader
License
All versions of this Workflow are
licensed under:
Version 2 (latest)
(of 2)
Credits (1)
(People/Groups)
Attributions (1)
(Workflows/Files)
Shared with Groups (1)
Featured In Packs (0)
None
Log in to add to one of your Packs
Attributed By (0)
(Workflows/Files)
None
Favourited By (0)
No one
Statistics
Other workflows that use similar services
(0)
There are no workflows in myExperiment that use similar services to this Workflow.
No comments yet
Log in to make a comment