Renaissance texts parameters

Created: 2012-01-11 10:38:14      Last updated: 2012-01-11 10:38:15

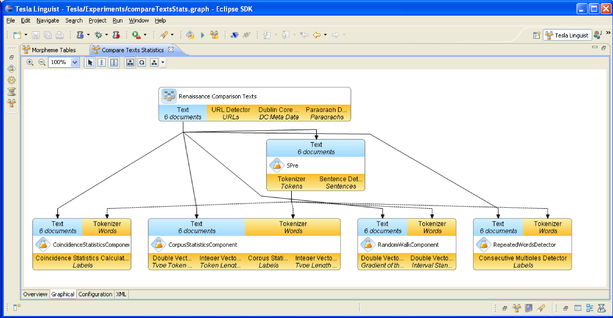
Calculation of some basic parameters of renaissance texts written in different languages.

Parameters: type count, token count, type token ratio, wordlength, entropy, conditional entropy, coincidence values, random walk values, repeated words and minimal pairs.

Texts (from project Guttenberg, referenced in http://www.myexperiment.org/files/660.html): Dee (en), dante (it), descartes (lat), ceasar (anc lat), paracelsus (ger), melanchton (ger)

Information Preview

Medium

Information Run

Not available


Information Workflow Components

Not available

Information Workflow Type

Tesla

Information Uploader

Information License

All versions of this Workflow are licensed under:

Information Version 1 (of 1)

Information Credits (1)

(People/Groups)

Information Attributions (0)

(Workflows/Files)

None

Information Tags (4)

Log in to add Tags

Information Shared with Groups (0)

None

Information Featured In Packs (1)

Log in to add to one of your Packs

Information Attributed By (0)

(Workflows/Files)

None

Information Favourited By (0)

No one

Information Statistics

 

Citations (0)

None


Version History

In chronological order:



Reviews Reviews (0)

No reviews yet

Be the first to review!



Comments Comments (0)

No comments yet

Log in to make a comment




Workflow Other workflows that use similar services (0)

There are no workflows in myExperiment that use similar services to this Workflow.