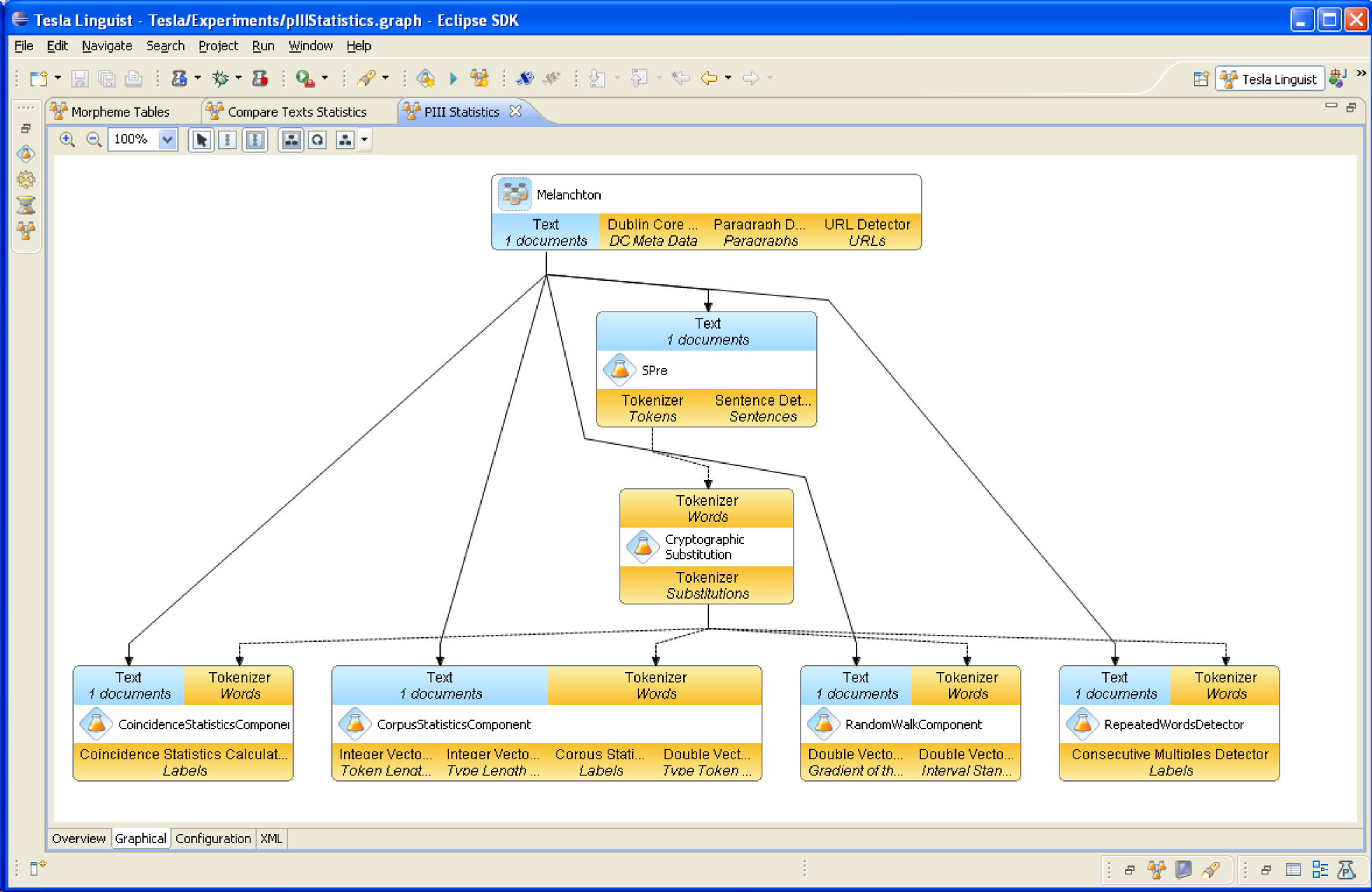
Polygraphia III encription text parameters
Created: 2012-01-11 11:03:31
Last updated: 2012-01-11 11:03:32
Calculation of some basic parameters of a text, enciphered with the method that the german ape Johannes Trithemius described in his book Polygraphia III
Parameters: type count, token count, type token ratio, wordlength, entropy, conditional entropy, coincidence values, random walk values, repeated words and minimal pairs.
Enciphed text (from project Guttenberg, referenced in http://www.myexperiment.org/files/660.html): Melanchton: Confessions (ger)
Preview
Run
Not available
Workflow Components
Not available
Version History
Reviews
(0)
Other workflows that use similar services
(0)
There are no workflows in myExperiment that use similar services to this Workflow.
No comments yet
Log in to make a comment