Oryza Sativa QTLs and genes retrieval from TropGene, Gramene and Ensembl
Created: 2012-08-08 14:34:48
Last updated: 2012-09-28 15:02:53
species: Oriza Sativa
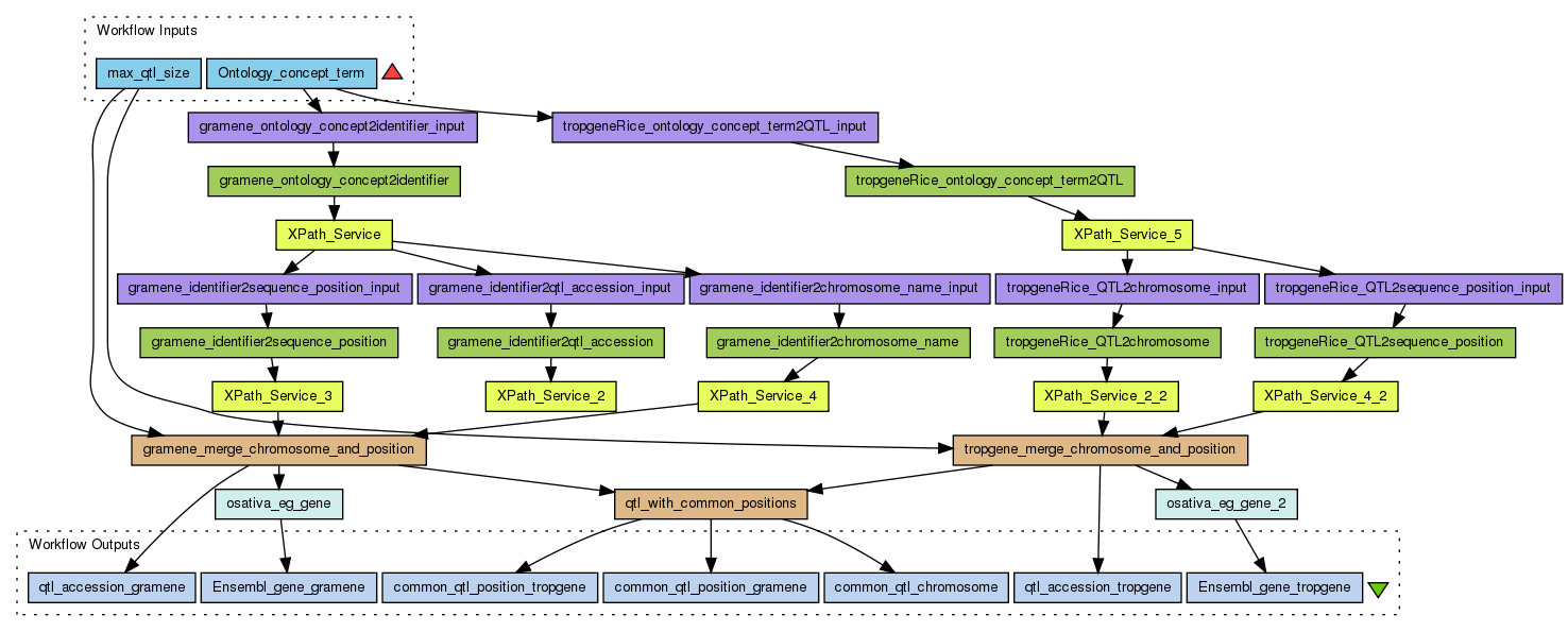
Take a TO term as input.
Retrieve QTL information (accession number, mapping position) from both TropGene and Gramene databases. Also detect QTLs annotated with same TO term and having common mapping position in the two databases.
A BioMart Web Service is used to retrieve genes for each QTL mapping position
Preview
Run
Run this Workflow in the Taverna Workbench...
Option 1:
Copy and paste this link into File > 'Open workflow location...'
http://www.myexperiment.org/workflows/3078/download?version=1
[ More Info ]
Workflow Components
![header=[] body=[This is the author information extracted from the workflow version] cssheader=[boxoverTooltipHeader] cssbody=[boxoverTooltipBody] delay=[200] Information](/images/famfamfam_silk/information.png?1680607579)
![header=[] body=[These are the descriptive titles embedded within the workflow version] cssheader=[boxoverTooltipHeader] cssbody=[boxoverTooltipBody] delay=[200] Information](/images/famfamfam_silk/information.png?1680607579)
![header=[] body=[These are the descriptions embedded within the workflow version] cssheader=[boxoverTooltipHeader] cssbody=[boxoverTooltipBody] delay=[200] Information](/images/famfamfam_silk/information.png?1680607579)
![header=[] body=[These are the listed dependencies of the workflow] cssheader=[boxoverTooltipHeader] cssbody=[boxoverTooltipBody] delay=[200] Information](/images/famfamfam_silk/information.png?1680607579)
Inputs (2)
Processors (26)
Beanshells (3)
Outputs (7)
Datalinks (38)
Coordinations (0)
Version History
Reviews
(0)
Other workflows that use similar services
(0)
There are no workflows in myExperiment that use similar services to this Workflow.
No comments yet
Log in to make a comment