Check HEC instances for diverging content

Created: 2012-08-20 12:48:37      Last updated: 2012-08-20 15:05:19

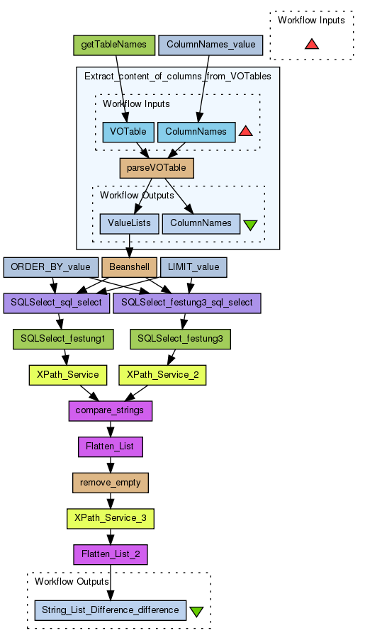
This workflow check all tables in HEC on festung1 and festung3 for diverging content by comparing the last 1000 entries in each table.

Output is a list of tabel names with different content.

Information Preview

Information Run

Run this Workflow in the Taverna Workbench...

Option 1:

Copy and paste this link into File > 'Open workflow location...'
http://www.myexperiment.org/workflows/3106/download?version=1
[ More InfoExpand ]


Information Workflow Components

Information Authors (1)
Information Titles (1)
Information Descriptions (1)
Information Dependencies (0)
Inputs (0)
Processors (17)
Beanshells (3)
Outputs (1)
Datalinks (20)
Coordinations (0)

Information Workflow Type

Taverna 2

Information Uploader

Information License

All versions of this Workflow are licensed under:

BSD License

Information Version 1 (earliest) (of 2)

View version:

Information Credits (1)

(People/Groups)

Information Attributions (0)

(Workflows/Files)

None

Information Tags (3)

Log in to add Tags

Information Shared with Groups (1)

Information Featured In Packs (0)

None

Log in to add to one of your Packs

Information Attributed By (0)

(Workflows/Files)

None

Information Favourited By (0)

No one

Information Statistics

 

Citations (0)

None


Version History

In chronological order:



Reviews Reviews (0)

No reviews yet

Be the first to review!



Comments Comments (0)

No comments yet

Log in to make a comment




Workflow Other workflows that use similar services (30)

Only the first 2 workflows that use similar services are shown. View all workflows that use these services.


Workflow Associate a Shock at Earth with Flare and ... (2)

Thumb
Using start date and end date all shock events at Earth are backpropagated to the Sun. Arround the time all flares (above certain levels) and cmes are assoicated. The possition of the flare and speed of the CME are used to forward propagate the event to Mars.

Created: 2011-11-15 | Last updated: 2012-07-20

Credits: User Anja Le Blanc User David PS

Uploader
3463?size=60x60 Gab

Workflow LASCO_CME_QUERY (1)

Thumb
This workflows queries the LASCO CME list and returns a VOTable with the following fields pa, pa_width, v_final and v_diff which is abs(v_init-v_final)/2

Created: 2012-09-05

Credits: User Gab User Eoincar User Anja Le Blanc