Monthly counts for feature occurences between beginning of year_start and end of year_end

Created: 2012-08-22 12:37:58

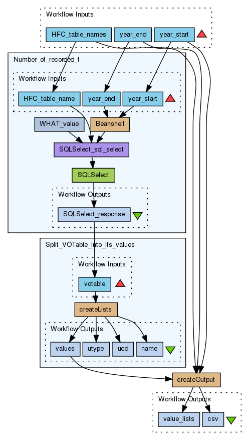
This workflow provides monthly counts of features in HFC between the beginning of year_start and the end of year_end. Returns the result as comma separated file (csv) and as list of lists.

Information Preview

Information Run

Run this Workflow in the Taverna Workbench...

Option 1:

Copy and paste this link into File > 'Open workflow location...'
http://www.myexperiment.org/workflows/3115/download?version=1
[ More InfoExpand ]


Information Workflow Components

Information Authors (1)
Information Titles (1)
Information Descriptions (1)
Information Dependencies (0)
Inputs (3)
Processors (3)
Beanshells (3)
Outputs (2)
Datalinks (10)
Coordinations (0)

Information Workflow Type

Taverna 2

Information Uploader

Information License

All versions of this Workflow are licensed under:

BSD License

Information Version 1 (of 1)

Information Credits (1)

(People/Groups)

Information Attributions (2)

(Workflows/Files)

Information Tags (4)

Log in to add Tags

Information Shared with Groups (1)

Information Featured In Packs (0)

None

Log in to add to one of your Packs

Information Attributed By (0)

(Workflows/Files)

None

Information Favourited By (0)

No one

Information Statistics

 

Citations (0)

None


Version History

In chronological order:



Reviews Reviews (0)

No reviews yet

Be the first to review!



Comments Comments (0)

No comments yet

Log in to make a comment




Workflow Other workflows that use similar services (7)

Only the first 2 workflows that use similar services are shown. View all workflows that use these services.


Workflow Associate hessi flares with active regions (3)

Thumb
This workflow is querying the HFC ActiveRegions list and HEC hessi_flare list. It requires a time periode and a search radius arround the centre of an Active Region as inputs It produces two outputs: AnnotatedFeatureTable is a modified VOTable where a field is added with the number of associated hessi flares. CombinedTable is a 2 dimensional list with an VOTable for each Active region and one with an VOTable for all associated flares for that Active Region.

Created: 2011-06-22 | Last updated: 2012-07-10

Credits: User Donal Fellows

Workflow Check the content of the Registry for mism... (1)

Thumb
This workflow check for tables which are registered in the HELIO registry but not available in the HFC and for tables which are in the UOC but which are not registred.

Created: 2012-07-26

Credits: User Anja Le Blanc