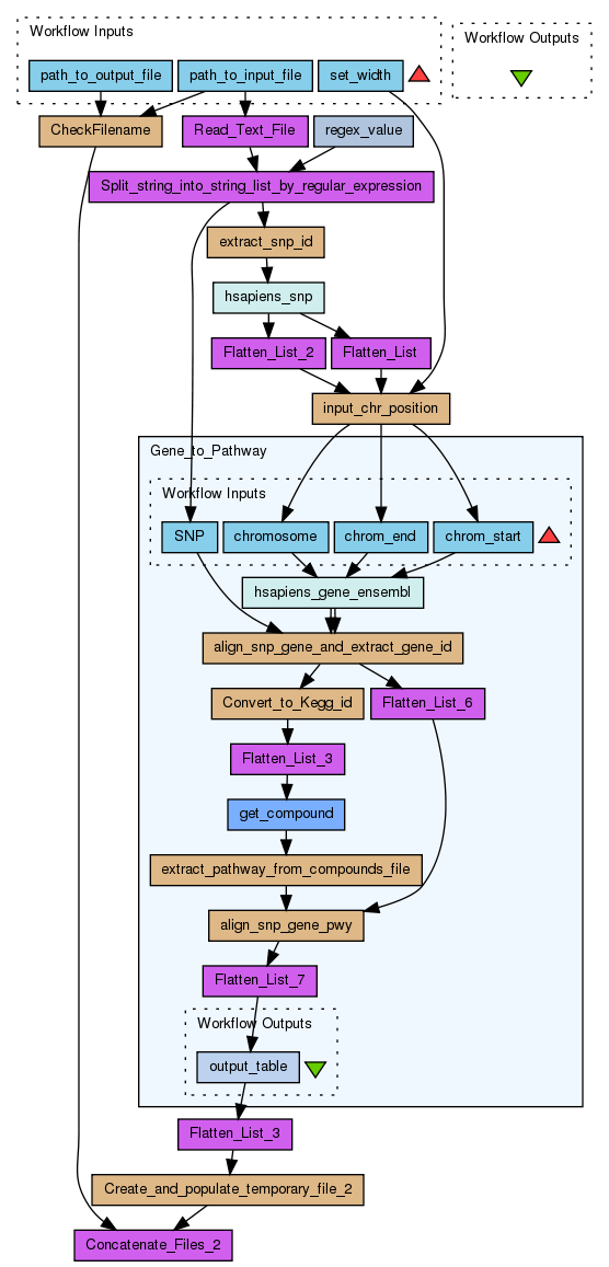
Mining the Kegg pathway database with the top hits from a GWAS, thereby predicting which gene regulatory pathways may be altered as a result of genetic mutations in a subpopulation.

Created: 2012-08-29 18:28:47      Last updated: 2013-05-15 14:37:36

Genome-Wide Association studies (GWAS) with metabolomic phenotypes yield several statistically significant SNP-metabolite associations. To understand the biological basis of the association, scientists typically dwell on identifying genes in the vicinity of the SNP and the possible pathways that the gene participates in. The information needed to arrive at an understanding of the mechanistic basis of the association requires integration of disparate data sources. The purpose of this workflow is to take the GWAS output consisting of SNP-metabolite associations and return genes present in the vicinity of the SNP ( for example, ± 100 kb of the snp) and the pathways that these genes participate in. The user is provided with the choice of setting the flanking width to interrogate around the SNP.

Information Preview

Information Run

Run this Workflow in the Taverna Workbench...

Option 1:

Copy and paste this link into File > 'Open workflow location...'
http://www.myexperiment.org/workflows/3124/download?version=2
[ More InfoExpand ]


Information Workflow Components

Information Authors (1)
Information Titles (1)
Information Descriptions (1)
Information Dependencies (0)
Inputs (3)
Processors (13)
Beanshells (8)
Outputs (0)
Datalinks (20)
Coordinations (0)

Information Workflow Type

Taverna 2

Information Uploader

Information License

All versions of this Workflow are licensed under:

Information Version 2 (latest) (of 2)

View version:

Information Credits (1)

(People/Groups)

Information Attributions (0)

(Workflows/Files)

None

Information Tags (3)

Log in to add Tags

Information Shared with Groups (1)

Information Featured In Packs (0)

None

Log in to add to one of your Packs

Information Attributed By (0)

(Workflows/Files)

None

Information Favourited By (1)

Information Statistics

 

Citations (0)

None


Version History

In chronological order:



Reviews Reviews (0)

No reviews yet

Be the first to review!



Comments Comments (1)

Log in to make a comment

  • Friday 14 September 2012 12:08:52 (UTC)

    Beautifully annotated and runs without problems with its example inputs on Taverna 2.4 (14 september 2012).




Workflow Other workflows that use similar services (0)

There are no workflows in myExperiment that use similar services to this Workflow.