WIND/Waves radio quicklook from CDAWeb WSDL interface
Created: 2012-09-06 15:44:58
No description has been set
Preview
Run
Run this Workflow in the Taverna Workbench...
Option 1:
Copy and paste this link into File > 'Open workflow location...'
http://www.myexperiment.org/workflows/3163/download?version=1
[ More Info ]
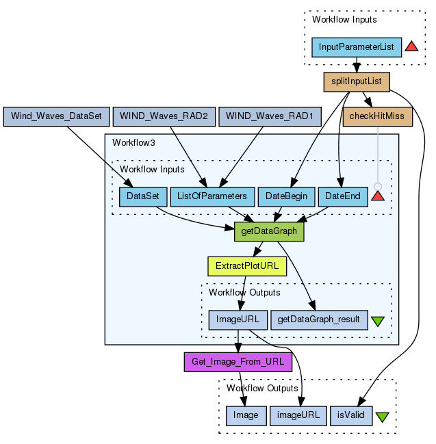
Workflow Components
![header=[] body=[This is the author information extracted from the workflow version] cssheader=[boxoverTooltipHeader] cssbody=[boxoverTooltipBody] delay=[200] Information](/images/famfamfam_silk/information.png?1680607579)
![header=[] body=[These are the descriptive titles embedded within the workflow version] cssheader=[boxoverTooltipHeader] cssbody=[boxoverTooltipBody] delay=[200] Information](/images/famfamfam_silk/information.png?1680607579)
![header=[] body=[These are the descriptions embedded within the workflow version] cssheader=[boxoverTooltipHeader] cssbody=[boxoverTooltipBody] delay=[200] Information](/images/famfamfam_silk/information.png?1680607579)
![header=[] body=[These are the listed dependencies of the workflow] cssheader=[boxoverTooltipHeader] cssbody=[boxoverTooltipBody] delay=[200] Information](/images/famfamfam_silk/information.png?1680607579)
Inputs (1)
Processors (7)
Beanshells (2)
Outputs (3)
Datalinks (11)
Coordinations (1)
Version History
Reviews
(0)
Other workflows that use similar services
(1)
Ulysses/URAP radio quicklook from CDAWeb W...
(1)
Created: 2012-09-06
Credits:
Baptiste Cecconi
HELIO
No comments yet
Log in to make a comment