Merkel Government Statement Analysis

Created: 2012-09-19 14:48:21      Last updated: 2012-09-19 18:06:18

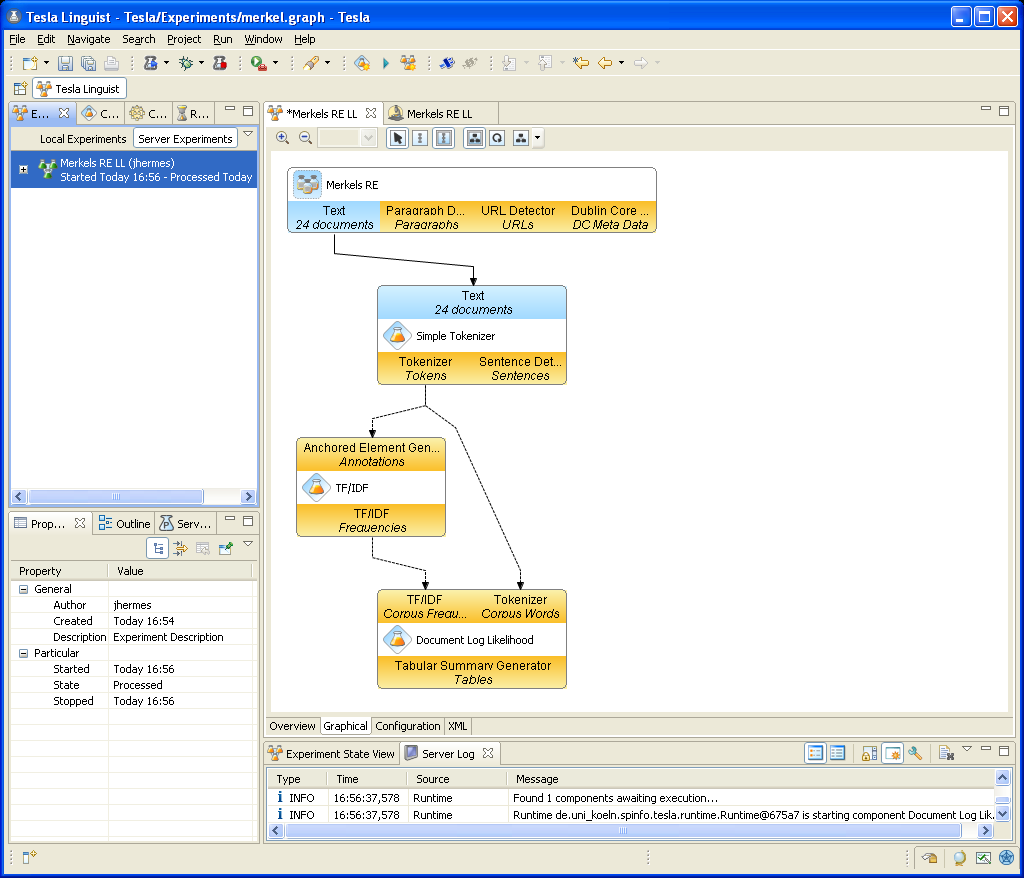
Calculates the 100 most important words of each governmental statement from chancellor Merkel based their log likelihood values (compared to all govermental statements from her). Check out the pack - http://www.myexperiment.org/packs/333.html to get the workflow with required text data.

Information Preview

Medium

Information Run

Not available


Information Workflow Components

Not available

Information Workflow Type

Tesla

Information Uploader

Information License

All versions of this Workflow are licensed under:

Information Version 1 (of 1)

Information Credits (1)

(People/Groups)

Information Attributions (0)

(Workflows/Files)

None

Information Tags (1)

Log in to add Tags

Information Shared with Groups (1)

Information Featured In Packs (1)

Log in to add to one of your Packs

Information Attributed By (0)

(Workflows/Files)

None

Information Favourited By (0)

No one

Information Statistics

 

Citations (0)

None


Version History

In chronological order:



Reviews Reviews (0)

No reviews yet

Be the first to review!



Comments Comments (0)

No comments yet

Log in to make a comment




Workflow Other workflows that use similar services (0)

There are no workflows in myExperiment that use similar services to this Workflow.