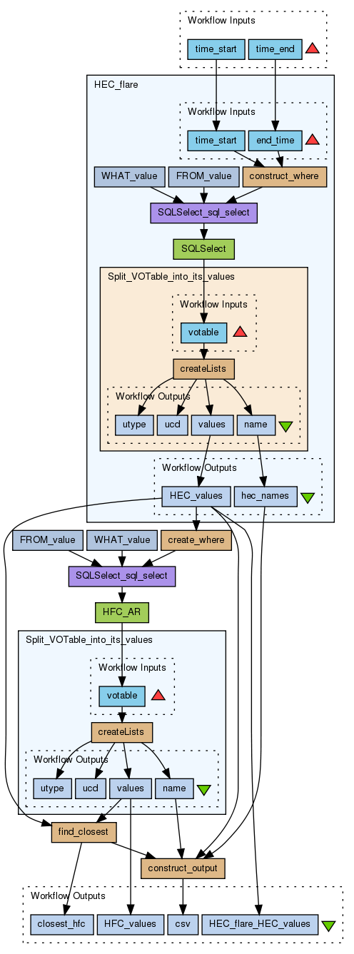
Matching flare events to active regions
No description has been set
Preview
Run
Run this Workflow in the Taverna Workbench...
Option 1:
Copy and paste this link into File > 'Open workflow location...'
http://www.myexperiment.org/workflows/3277/download?version=1
[ More Info ]
Workflow Components
![header=[] body=[This is the author information extracted from the workflow version] cssheader=[boxoverTooltipHeader] cssbody=[boxoverTooltipBody] delay=[200] Information](/images/famfamfam_silk/information.png?1680607579)
![header=[] body=[These are the descriptive titles embedded within the workflow version] cssheader=[boxoverTooltipHeader] cssbody=[boxoverTooltipBody] delay=[200] Information](/images/famfamfam_silk/information.png?1680607579)
![header=[] body=[These are the descriptions embedded within the workflow version] cssheader=[boxoverTooltipHeader] cssbody=[boxoverTooltipBody] delay=[200] Information](/images/famfamfam_silk/information.png?1680607579)
![header=[] body=[These are the listed dependencies of the workflow] cssheader=[boxoverTooltipHeader] cssbody=[boxoverTooltipBody] delay=[200] Information](/images/famfamfam_silk/information.png?1680607579)
Reviews
(0)
Other workflows that use similar services
(21)
Only the first 2 workflows that use similar services are shown. View all workflows that use these services.
Associate Active Regions and Filaments to ...
(1)
Created: 2012-09-03
Credits:
Anja Le Blanc
Finding the origins of Solar Wind events a...
(6)
Created: 2012-11-16 | Last updated: 2013-03-21
Credits:
David PS
Attributions:
CME backwards propagation
Co-rotating Interaction Regions backwards propagation
HFC Synoptic map from date
CDAW CME movie from date
Solar Wind properties and plot
Back CIR-CME propagation model
LASCO_CME_QUERY
No comments yet
Log in to make a comment