Select Model For Me with components
Created: 2013-02-20 12:55:59
Last updated: 2014-01-31 11:28:33
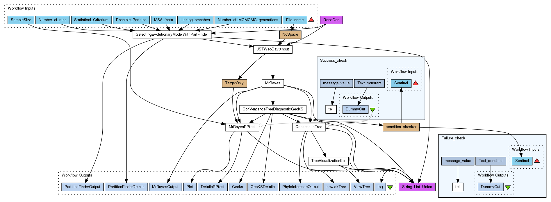
Phylogenetic inference with MrBayes. The the model of evolution is defined with the help of PartitionFinder, inference and test of MCMC convergence (GEOKS) and fit of the model on the data (Posterior Predictive test)
Preview
Run
Run this Workflow in the Taverna Workbench...
Option 1:
Copy and paste this link into File > 'Open workflow location...'
http://www.myexperiment.org/workflows/3404/download?version=21
[ More Info
]
Workflow Components
Authors (1)
Titles (1)
Descriptions (1)
Dependencies (0)
Inputs (8)
Processors (14)
Beanshells (3)
Outputs (11)
Datalinks (41)
Coordinations (2)
Workflow Type
Version 21 (latest)
(of 21)
(People/Groups)
(Workflows/Files)
None
Log in to add Tags
Shared with Groups (0)
None
Log in to add to one of your Packs
Statistics
Reviews
(0)
Other workflows that use similar services
(0)
There are no workflows in myExperiment that use similar services to this Workflow.

Download Workflow

No comments yet
Log in to make a comment