Select Model For Me with components
Created: 2013-02-20 12:55:59
Last updated: 2014-01-31 11:28:33
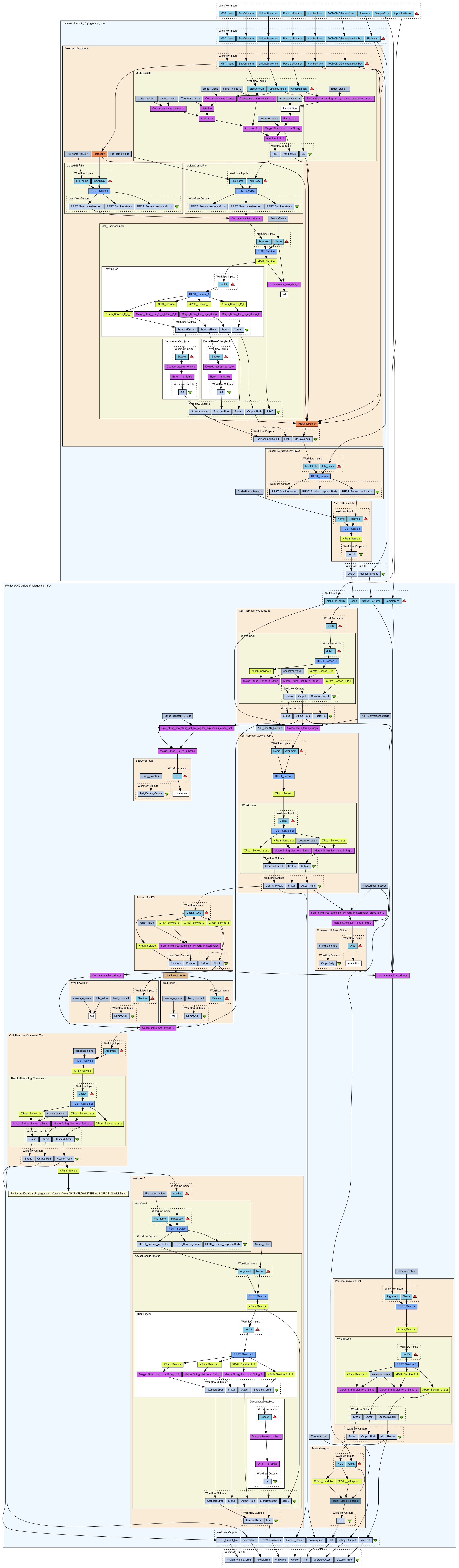
Phylogenetic inference with MrBayes. The the model of evolution is defined with the help of PartitionFinder, inference and test of MCMC convergence (GEOKS) and fit of the model on the data (Posterior Predictive test)
Preview
Run
Run this Workflow in the Taverna Workbench...
Workflow Components
![header=[] body=[This is the author information extracted from the workflow version] cssheader=[boxoverTooltipHeader] cssbody=[boxoverTooltipBody] delay=[200] Information](/images/famfamfam_silk/information.png?1680607579)
Authors (1)
saverio vicario
giacinto donvito
bachir balech
|
![header=[] body=[These are the descriptive titles embedded within the workflow version] cssheader=[boxoverTooltipHeader] cssbody=[boxoverTooltipBody] delay=[200] Information](/images/famfamfam_silk/information.png?1680607579)
Titles (1)
Define with PartitionFinder, infer and validate Phylogeny - short run |
![header=[] body=[These are the descriptions embedded within the workflow version] cssheader=[boxoverTooltipHeader] cssbody=[boxoverTooltipBody] delay=[200] Information](/images/famfamfam_silk/information.png?1680607579)
Descriptions (1)
Phylogenetic inference with MrBayes. The the model of evolution is defined with the help of PartitionFinder, inference and test of MCMC convergence (GEOKS) and fit of the model on the data (Posterior Predictive test) |
![header=[] body=[These are the listed dependencies of the workflow] cssheader=[boxoverTooltipHeader] cssbody=[boxoverTooltipBody] delay=[200] Information](/images/famfamfam_silk/information.png?1680607579)
Dependencies (0)
Inputs (9)
Name |
Description |
MSA_fasta |
Multiple Sequence Alignment in Fasta format
|
PossiblePartition |
Partitioning of the MSA using nexus/raxml syntax
|
StatCriterium |
What statistical criterium should be used to compare different models?
AIC = Aikake information Criterium
AICc =Aikake information Criterium correct per sample size
BIC = Bayesian Information Criterium
3 possible values:
AIC, AICc, or BIC
|
NumberRuns |
Number of indipendent runs to check convergence of the markovian integration necessary to perform bayesian phylogenetic inference. Minimum value 2. Always an integer
|
MCMCMCGenerations |
Number of Generation for each run of the markovian integration necessary to the phylogenetic inference
|
Filename |
Filename for nexus input file and prefix for all other input
|
LinkingBranches |
Does models should assume branch in the tree linked or unlinked across partition.
Two possible strings:
linked
unlinked
|
SampleSize |
Sample Size from the Posterior Distribution to test fit of model on Data. This integer should be smaller than number of generation divided by 100.
|
AlphaForGeoks |
Risk thershold to consider convergence reached. Should be a float between 0 and 1. It is not advised to take number too small being the null hypothesis the one that interest the researcher ( overlap between the different run of mrbayes).
|
Processors (2)
Name |
Type |
Description |
DefineAndSubmit_Phylogenetic_infer |
workflow |
|
RetrieveANDValidatePhylogenetic_infer |
workflow |
|
Beanshells (1)
Name |
Description |
Inputs |
Outputs |
condition_checker |
This service checks if the condition is "true" and if so outputs a value in the pass_flags list and
leaves the fail_flags empty. If the condition is not true then the service outputs a value in the
fail_flags list and leaves the pass_flags empty. |
condition
|
pass_flags
fail_flags
|
Outputs (7)
Name |
Description |
Plot |
Result of the Posterior Predictive test. Histogram of the distribution of the complexities (log of sum of sites entropy or maximal possible loglikelihood score) of the simulated data using the posterior distribution parameters compared with observed data complexity. The 1-alpha high posterior density of the distribution show the region where simulate data complexity match the observed one. Larger observed complexity indicates model too simplistic, while the contrary indicates overparametrization of the model.
|
newickTree |
small xml with tag res with one or more tag tree each one with a body that contain a tree in netwick format.
each tree represent the consensus for a given partition of group of partition in the same order that are cited in the nexus input file of mrbayes
|
Geoks |
Restul of the GeoKS test of convergence. XML format
|
PhyloInferenceOutput |
The output of the consensus service is a path were to obtain a zipped folder that includes all output from phylogenetic inference and the one of the consensus
|
ViewTree |
Link to visualize consensus Tree of phylogenetic inference. It could be more than one link if the model assume more than one tree (combination topology + branch length set)
|
MrBayesOutput |
original output of mrbayes
|
DetailsPPtest |
Numeric Result of the Posterior Predictive test.
|
Datalinks (18)
Source |
Sink |
PossiblePartition |
DefineAndSubmit_Phylogenetic_infer:PossiblePartition |
MSA_fasta |
DefineAndSubmit_Phylogenetic_infer:MSA_fasta |
StatCriterium |
DefineAndSubmit_Phylogenetic_infer:StatCriterium |
MCMCMCGenerations |
DefineAndSubmit_Phylogenetic_infer:MCMCMCGenerationNumber |
NumberRuns |
DefineAndSubmit_Phylogenetic_infer:NumberRuns |
Filename |
DefineAndSubmit_Phylogenetic_infer:FileName |
LinkingBranches |
DefineAndSubmit_Phylogenetic_infer:LinkingBranches |
DefineAndSubmit_Phylogenetic_infer:JobID |
RetrieveANDValidatePhylogenetic_infer:JobID |
DefineAndSubmit_Phylogenetic_infer:NexusFileName |
RetrieveANDValidatePhylogenetic_infer:NexusFileName |
AlphaForGeoks |
RetrieveANDValidatePhylogenetic_infer:AlphaForGeoKS |
SampleSize |
RetrieveANDValidatePhylogenetic_infer:SampleSize |
RetrieveANDValidatePhylogenetic_infer:Plot |
Plot |
RetrieveANDValidatePhylogenetic_infer:newickTree |
newickTree |
RetrieveANDValidatePhylogenetic_infer:GeoKS_Result |
Geoks |
RetrieveANDValidatePhylogenetic_infer:URL_Output_file |
PhyloInferenceOutput |
RetrieveANDValidatePhylogenetic_infer:TreeVisualization |
ViewTree |
RetrieveANDValidatePhylogenetic_infer:MrbayesOutput |
MrBayesOutput |
RetrieveANDValidatePhylogenetic_infer:xmlTest |
DetailsPPtest |
Uploader
License
All versions of this Workflow are
licensed under:
Version 15
(of 21)
Credits (3)
(People/Groups)
Attributions (0)
(Workflows/Files)
None
Shared with Groups (0)
None
Featured In Packs (1)
Log in to add to one of your Packs
Attributed By (0)
(Workflows/Files)
None
Favourited By (0)
No one
Statistics
Other workflows that use similar services
(0)
There are no workflows in myExperiment that use similar services to this Workflow.
No comments yet
Log in to make a comment