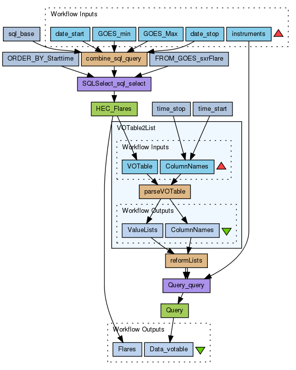
Find data from a list of instruments and a time range where flares of certain intensity have happened

Created: 2013-03-20 17:33:38

For a certain time range, it looks for flares between a energy range (GOES x-ray flare class), and it provides the observations for such time range for the list of instruments asked. It also provides the table of flares with its properties.

Note: This workflow does not look whether the instrument was not looking to the right field of view (eg., CDS)

Information Preview

Information Run

Run this Workflow in the Taverna Workbench...

Option 1:

Copy and paste this link into File > 'Open workflow location...'
http://www.myexperiment.org/workflows/3467/download?version=1
[ More InfoExpand ]


Information Workflow Components

Information Authors (1)
Information Titles (1)
Information Descriptions (1)
Information Dependencies (0)
Inputs (5)
Processors (12)
Beanshells (3)
Outputs (2)
Datalinks (20)
Coordinations (0)

Information Workflow Type

Taverna 2

Information Uploader

Information License

All versions of this Workflow are licensed under:

Information Version 1 (of 1)

Information Credits (4)

(People/Groups)

Information Attributions (1)

(Workflows/Files)

Information Tags (5)

Log in to add Tags

Information Shared with Groups (1)

Information Featured In Packs (0)

None

Log in to add to one of your Packs

Information Attributed By (0)

(Workflows/Files)

None

Information Favourited By (0)

No one

Information Statistics

 

Citations (0)

None


Version History

In chronological order:



Reviews Reviews (0)

No reviews yet

Be the first to review!



Comments Comments (0)

No comments yet

Log in to make a comment




Workflow Other workflows that use similar services (1)

Workflow retrive dpas data for all ics instruments ... (2)

Thumb
No description

Created: 2013-03-20 | Last updated: 2013-03-21

Credits: User Nadia Cerezo

Attributions: Workflow retrive dpas data for all ics instruments for HEC event data