QSAR workflow to measure the time used for calculating different qsar properties
Created: 2008-08-29 13:31:12
Last updated: 2008-08-29 13:40:52
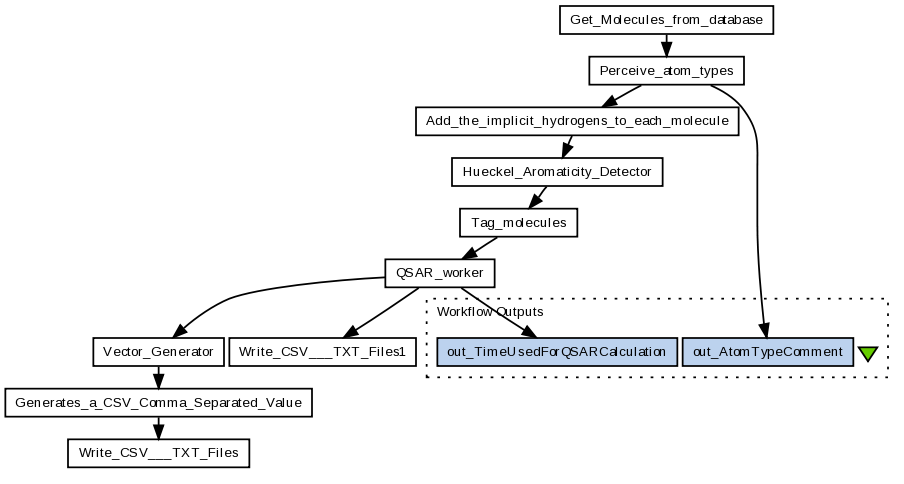
This workflow loads molecules from a database. Each molecule goes through the atom typing, gets its explecite hydrogens and the detection of the hueckel aromaticity. After that different qsar properties will be calculated. The output of this workflow will be a qsar vector as a csv file and a file which contains the time needed to calculate each qsar property.
Preview
Run
Run this Workflow in the Taverna Workbench...
Option 1:
Copy and paste this link into File > 'Open workflow location...'
http://www.myexperiment.org/workflows/386/download?version=1
[ More Info ]
Workflow Components
Inputs (0)
Processors (10)
Beanshells (0)
Outputs (2)
Links (11)
Coordinations (0)
Reviews
(0)
Other workflows that use similar services
(0)
There are no workflows in myExperiment that use similar services to this Workflow.
No comments yet
Log in to make a comment