Pathway to Pubmed

Created: 2008-09-02 20:53:53      Last updated: 2008-09-08 15:35:53

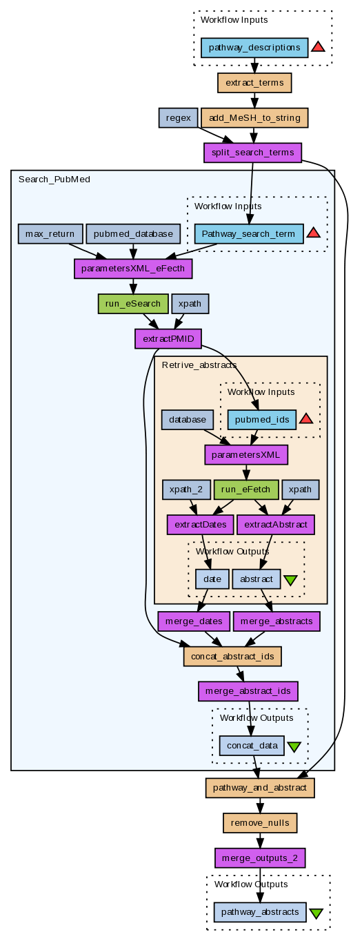
This workflow takes in a list of KEGG pathway descriptions and searches the PubMed database for corresponding articles. Any matches to the pathways are then retrieved (abstracts only). These abstracts are then returned to the user.

Information Preview

Information Run

Run this Workflow in the Taverna Workbench...

Option 1:

Copy and paste this link into File > 'Open workflow location...'
http://www.myexperiment.org/workflows/388/download?version=1
[ More InfoExpand ]


Information Workflow Components

Inputs (1)
Processors (8)
Beanshells (5)
Outputs (1)
Links (10)
Coordinations (0)

Information Workflow Type

Taverna 1

Information License

All versions of this Workflow are licensed under:

Information Version 1 (of 1)

Information Credits (2)

(People/Groups)

Information Attributions (1)

(Workflows/Files)

Information Tags (0)

None

Log in to add Tags

Information Shared with Groups (0)

None

Information Featured In Packs (0)

None

Log in to add to one of your Packs

Information Attributed By (0)

(Workflows/Files)

None

Information Favourited By (0)

No one

Information Statistics

 

Citations (0)

None


Version History

In chronological order:



Reviews Reviews (0)

No reviews yet

Be the first to review!



Comments Comments (0)

No comments yet

Log in to make a comment




Workflow Other workflows that use similar services (30)

Only the first 2 workflows that use similar services are shown. View all workflows that use these services.


Workflow Perform a search through NCBI eUtils eSearch (3)

Thumb
This workflow takes in a search term and a database (e.g. snp, gene, protein) in which to perfom the search over. The result is an xml file containing summary information about the search term. Example input for this workflow are given below: database: pubmed terms: cancer AND diabetes

Created: 2009-11-27 | Last updated: 2009-12-03

Uploader

Workflow Escherichia coli : From cDNA Microarray Ra... (1)

Thumb
This workflow takes in a CDNA raw file and a normalisation method then returns a series of images/graphs which represent the same output obtained using the R and bioconductor. Also retruned by this workflow are a list of the top differentialy expressed genes (size dependant on the number specified as input - geneNumber), which are then used to find the candidate pathways which may be influencing the observed changes in the microarray data. By identifying the candidate pathways, more detailed...

Created: 2008-05-08 | Last updated: 2008-05-12

Credits: User Saeedeh User Paul Fisher

Attributions: Workflow HUMAN Microarray CEL file to candidate pathways