biostif_upload_points
Created: 2013-12-24 11:11:08
Last updated: 2014-10-24 16:48:00
Uploads species occurrence points to BioSTIF server.
Preview
Run
Run this Workflow in the Taverna Workbench...
Workflow Components
![header=[] body=[This is the author information extracted from the workflow version] cssheader=[boxoverTooltipHeader] cssbody=[boxoverTooltipBody] delay=[200] Information](/images/famfamfam_silk/information.png?1680607579)
Authors (1)
Vera Hernandez & Renato De Giovanni |
![header=[] body=[These are the descriptive titles embedded within the workflow version] cssheader=[boxoverTooltipHeader] cssbody=[boxoverTooltipBody] delay=[200] Information](/images/famfamfam_silk/information.png?1680607579)
Titles (1)
Upload CSV data to BioSTIF server. |
![header=[] body=[These are the descriptions embedded within the workflow version] cssheader=[boxoverTooltipHeader] cssbody=[boxoverTooltipBody] delay=[200] Information](/images/famfamfam_silk/information.png?1680607579)
Descriptions (1)
This workflow uploads point data in csv format to the BioSTIF service, so that it can be displayed in subsequent BioSTIF interactions. |
![header=[] body=[These are the listed dependencies of the workflow] cssheader=[boxoverTooltipHeader] cssbody=[boxoverTooltipBody] delay=[200] Information](/images/famfamfam_silk/information.png?1680607579)
Dependencies (0)
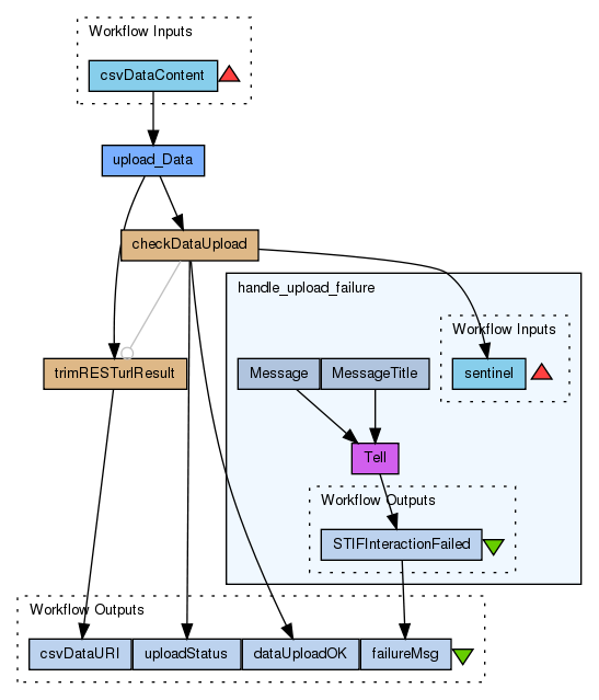
Inputs (1)
Name |
Description |
csvDataContent |
The content to be loaded to STIF as Datasource in csv format
|
Processors (4)
Name |
Type |
Description |
upload_Data |
rest |
|
trimRESTurlResult |
beanshell |
ScriptresultUrl = url.trim(); |
checkDataUpload |
beanshell |
Scriptimport java.lang.Integer;
import java.util.ArrayList;
ArrayList dataUpload_ok = new ArrayList();
ArrayList dataUpload_failed = new ArrayList();
int statusInt = Integer.parseInt(status);
if ((statusInt == 200) || (statusInt == 201)) {
dataUpload_ok.add("ok");
uploadStatus = "finished";
} else if (statusInt >= 400) {
dataUpload_failed.add("error");
uploadStatus = "finished";
} else {
uploadStatus = "running";
} |
handle_upload_failure |
workflow |
|
Beanshells (2)
Name |
Description |
Inputs |
Outputs |
trimRESTurlResult |
|
url
|
resultUrl
|
checkDataUpload |
|
status
|
dataUpload_ok
dataUpload_failed
uploadStatus
|
Outputs (4)
Name |
Description |
uploadStatus |
|
failureMsg |
Error message in case of failure.
|
csvDataURI |
The BioSTIF identifier (URI) for species occurrence points.
|
dataUploadOK |
|
Datalinks (8)
Source |
Sink |
csvDataContent |
upload_Data:inputBody |
upload_Data:responseBody |
trimRESTurlResult:url |
upload_Data:status |
checkDataUpload:status |
checkDataUpload:dataUpload_failed |
handle_upload_failure:sentinel |
checkDataUpload:uploadStatus |
uploadStatus |
handle_upload_failure:STIFInteractionFailed |
failureMsg |
trimRESTurlResult:resultUrl |
csvDataURI |
checkDataUpload:dataUpload_ok |
dataUploadOK |
Coordinations (1)
Controller |
Target |
checkDataUpload |
trimRESTurlResult |
Uploader
Component Validity

Loading
License
All versions of this Workflow are
licensed under:
Version 3
(of 5)
Credits (0)
(People/Groups)
None
Attributions (0)
(Workflows/Files)
None
Shared with Groups (1)
Featured In Packs (1)
Log in to add to one of your Packs
Attributed By (0)
(Workflows/Files)
None
Favourited By (0)
No one
Statistics
Other workflows that use similar services
(0)
There are no workflows in myExperiment that use similar services to this Workflow.
No comments yet
Log in to make a comment