getFieldline by FMI
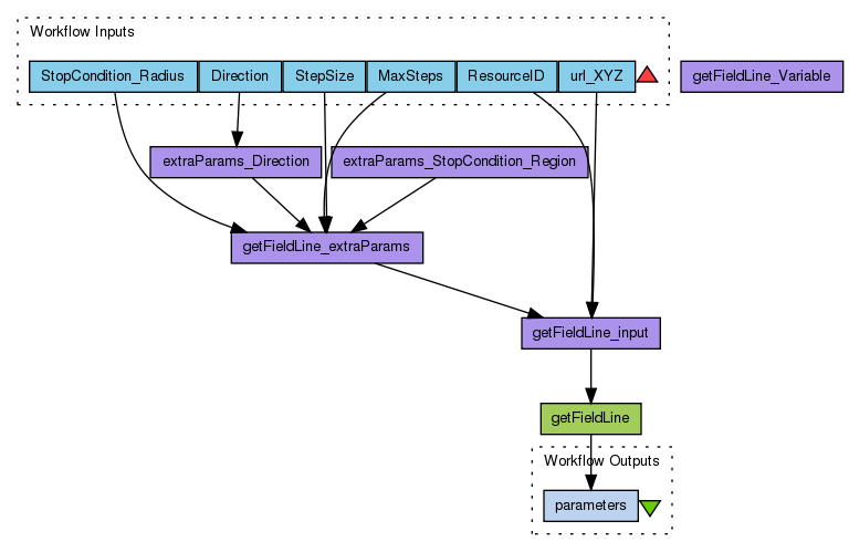
Workflow for Taverna based on the IMPEx-FP7 method getFieldLine. This method computes field lines or stream lines inside the simulation box. The user will provide a set of 3D position coordinates which act as starting points for the field/stream line tracing. The tracing may be performed forwards, backwards or both. The method will return an URL to a VOTable file which contains the field/stream lines as a set of 3D position coordinates and the requested physical quantities at these points.
Preview
Run
Run this Workflow in the Taverna Workbench...
Option 1:
Copy and paste this link into File > 'Open workflow location...'
http://www.myexperiment.org/workflows/4194/download?version=3
[ More Info ]
Workflow Components
![header=[] body=[This is the author information extracted from the workflow version] cssheader=[boxoverTooltipHeader] cssbody=[boxoverTooltipBody] delay=[200] Information](/images/famfamfam_silk/information.png?1680607579)
![header=[] body=[These are the descriptive titles embedded within the workflow version] cssheader=[boxoverTooltipHeader] cssbody=[boxoverTooltipBody] delay=[200] Information](/images/famfamfam_silk/information.png?1680607579)
![header=[] body=[These are the descriptions embedded within the workflow version] cssheader=[boxoverTooltipHeader] cssbody=[boxoverTooltipBody] delay=[200] Information](/images/famfamfam_silk/information.png?1680607579)
![header=[] body=[These are the listed dependencies of the workflow] cssheader=[boxoverTooltipHeader] cssbody=[boxoverTooltipBody] delay=[200] Information](/images/famfamfam_silk/information.png?1680607579)
Reviews
(0)
Other workflows that use similar services
(3)
Only the first 2 workflows that use similar services are shown. View all workflows that use these services.
Created: 2014-03-31 | Last updated: 2014-05-19
No comments yet
Log in to make a comment