getFieldline by FMI

Created: 2014-03-31 13:19:36      Last updated: 2014-05-19 21:30:53

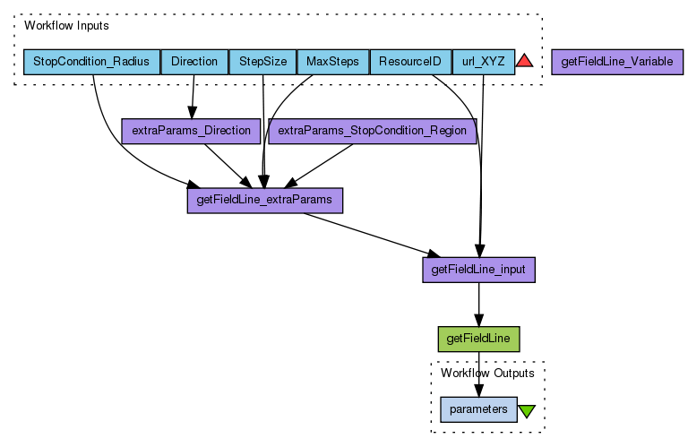
Workflow for Taverna based on the IMPEx-FP7 method getFieldLine. This method computes field lines or stream lines inside the simulation box. The user will provide a set of 3D position coordinates which act as starting points for the field/stream line tracing. The tracing may be performed forwards, backwards or both. The method will return an URL to a VOTable file which contains the field/stream lines as a set of 3D position coordinates and the requested physical quantities at these points.

Information Preview

Information Run

Run this Workflow in the Taverna Workbench...

Option 1:

Copy and paste this link into File > 'Open workflow location...'
http://www.myexperiment.org/workflows/4194/download?version=2
[ More InfoExpand ]


Information Workflow Components

Information Authors (1)
Information Titles (1)
Information Descriptions (1)
Information Dependencies (0)
Inputs (6)
Processors (6)
Beanshells (0)
Outputs (1)
Datalinks (11)
Coordinations (0)

Information Workflow Type

Taverna 2

Information Uploader

Information License

All versions of this Workflow are licensed under:

Information Version 2 (of 3)

View version:

Information Credits (0)

(People/Groups)

None

Information Attributions (0)

(Workflows/Files)

None

Information Tags (2)

Log in to add Tags

Information Shared with Groups (1)

Information Featured In Packs (0)

None

Log in to add to one of your Packs

Information Attributed By (0)

(Workflows/Files)

None

Information Favourited By (0)

No one

Information Statistics

 

Citations (0)

None


Version History

In chronological order:



Reviews Reviews (0)

No reviews yet

Be the first to review!



Comments Comments (0)

No comments yet

Log in to make a comment




Workflow Other workflows that use similar services (3)

Only the first 2 workflows that use similar services are shown. View all workflows that use these services.


Workflow getDataPointValue by FMI (3)

Thumb
Workflow for Taverna based on the IMPEx-FP7 method getDataPointValue. This method is used to compute values of various physical quantitites (e.g. density, magnetic field strengths etc.) for a given simulation run at a user given set of 3D points.

Created: 2014-03-31 | Last updated: 2014-05-19

Workflow getMostRelevantRun by FMI (3)

Thumb
Workflow for Taverna based on the IMPEx-FP7 method getMostRelevantRun. This method is intended to help users to find those simulation runs in SMDB's tree.xml file whose input parameters best match the given solar wind conditions. For each simulation run in the tree.xml file the method computes a 'difference index'. This 'difference index' is a sum of individual difference indices (one for each solar wind parameter defined in the input parameter set).

Created: 2014-03-31 | Last updated: 2014-05-19