Chemical2URIs

Created: 2015-08-20 12:42:46

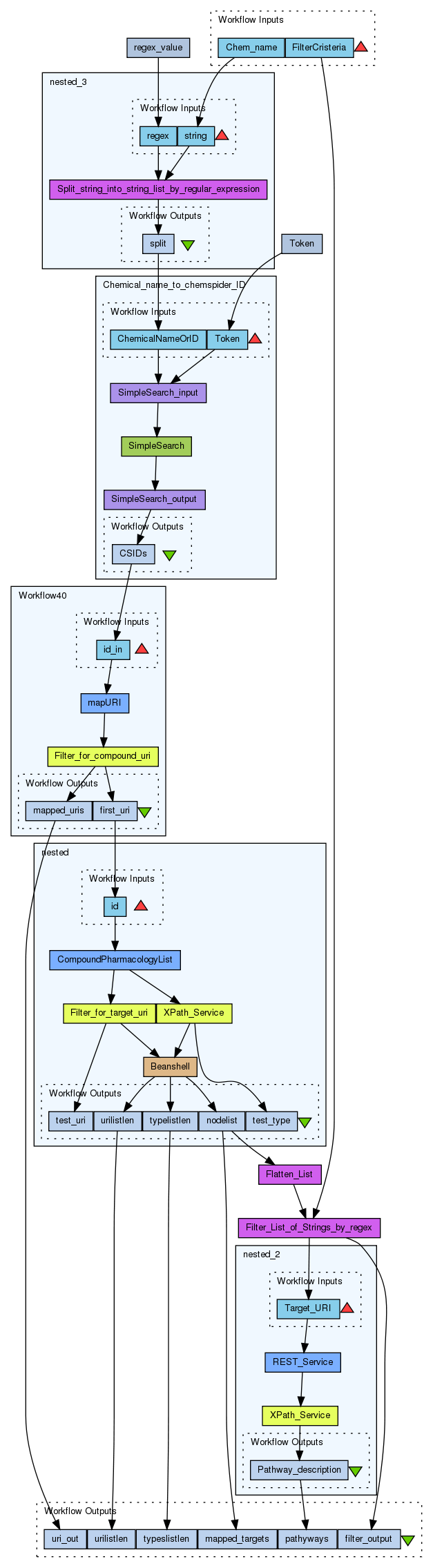
This workflow will map a chemical name or identifier to uniform resource identifiers (URIs). First the ChemSpider web service is used to map the chemical name to a ChemSpider identifier, then the ChemSpider identifier is mapped to URIs via the Open PHACTS platform.

Information Preview

Information Run

You do not have permission to run this workflow


Information Workflow Components

You do not have permission to see the internals of this workflow

Information Workflow Type

Taverna 2

Information Uploader

Information License

All versions of this Workflow are licensed under:

Information Version 1 (of 1)

Information Credits (1)

(People/Groups)

Information Attributions (0)

(Workflows/Files)

None

Information Tags (0)

None

Log in to add Tags

Information Shared with Groups (0)

None

Information Featured In Packs (0)

None

Log in to add to one of your Packs

Information Attributed By (0)

(Workflows/Files)

None

Information Favourited By (0)

No one

 

Citations (0)

None


Version History

In chronological order:



Reviews Reviews (0)

No reviews yet

Be the first to review!



Comments Comments (0)

No comments yet

Log in to make a comment




Workflow Other workflows that use similar services (10)

Only the first 2 workflows that use similar services are shown. View all workflows that use these services.


Workflow getInchIfromMassBankPeaklist_ChemSpider_wo... (2)

Thumb
uses InChI's retrieved from a MassBank peaklist query to get compound information about those compounds via querying ChemSpider for information and displaying those results with image

Created: 2008-06-05 | Last updated: 2008-06-16

Credits: User Michael Gerlich

Workflow Search InChI in ChemSpider (1)

Thumb
This workflows queries ChemSpider for compound information and compound images. Note that a Chemspider security token is needed in order to access some of the ChemSpider services (receive one by registering at ChemSpider). Possible search terms might be InChI codes, ChemSpider identifiers or names.

Created: 2009-03-30 | Last updated: 2009-03-30

Credits: User Michael Gerlich