This workflow uses one or more services that
are deprecated as of 31st December 2012
(almost 13 years ago), and may no longer function.
Show details...
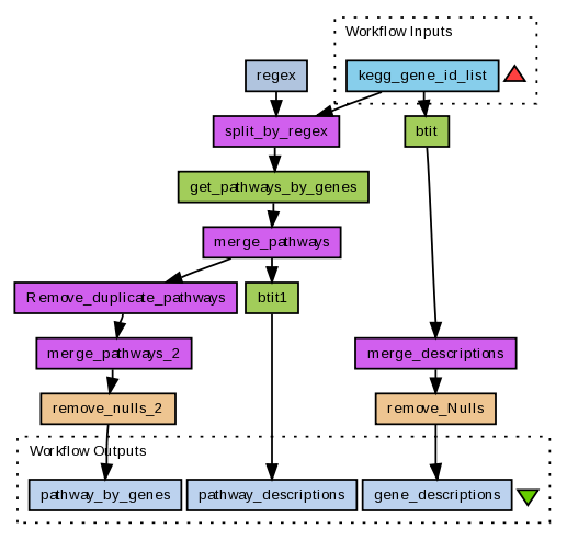
Get Kegg Gene information
This workflow gets a series of information relating to a list of KEGG genes supplied to it. It also removes any null values from a list of strings.
Example input for this workflow is given below (new line separated):
mmu:13163
hsa:1616
Preview
Run
Run this Workflow in the Taverna Workbench...
Option 1:
Copy and paste this link into File > 'Open workflow location...'
http://www.myexperiment.org/workflows/611/download?version=2
[ More Info ]
Workflow Components
Workflow Type
Version 2 (latest)
(of 2)
Log in to add Tags
Shared with Groups (2)
-
omim and pathways
-
Get KEGG gene descriptions and pathways
- Private item
Statistics
Reviews
(0)
Other workflows that use similar services
(93)
Only the first 2 workflows that use similar services are shown. View all workflows that use these services.
Get Kegg Pathway information
(1)
Created: 2010-03-10 | Last updated: 2010-03-10
Credits:
Paul Fisher
Cow-Human Ortholog Pathways and Gene annot...
(2)
Created: 2007-10-03 | Last updated: 2009-12-03
Log in to make a comment
you can use this kegg id : "path:hsa05216" to test this workflow