BioAID_Discover_proteins_from_text_plus_synonyms

Created: 2007-11-15 09:40:24

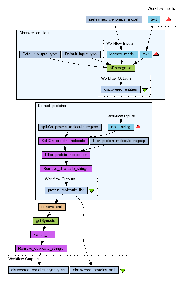
This workflow discovers proteins from plain text and adds synonyms using Martijn Schuemie's proteins synonym service. Proteins are discovered with the AIDA 'Named Entity Recognize' web service by Sophia Katrenko (service based on LingPipe), from which output it filters out proteins. The Named Recognizer services uses the pre-learned genomics model, named 'MedLine', to find genomics concepts in plain text.

Information Preview

Information Run

You do not have permission to run this workflow


Information Workflow Components

You do not have permission to see the internals of this workflow

Information Workflow Type

Taverna 1

Information Uploader

Information License

All versions of this Workflow are licensed under:

Information Version 1 (of 1)

Information Credits (3)

(People/Groups)

Information Attributions (0)

(Workflows/Files)

None

Information Tags (7)

Log in to add Tags

Information Shared with Groups (1)

Information Featured In Packs (0)

None

Log in to add to one of your Packs

Information Attributed By (0)

(Workflows/Files)

None

Information Favourited By (0)

No one

 

Citations (0)

None


Version History

In chronological order:



Reviews Reviews (0)

No reviews yet

Be the first to review!



Comments Comments (0)

No comments yet

Log in to make a comment




Workflow Other workflows that use similar services (6)

Only the first 2 workflows that use similar services are shown. View all workflows that use these services.


Workflow Discover_entities (2)

Thumb
This workflow contains the 'Named Entity Recognize' web service from the AIDA toolbox, created by Sophia Katrenko. It can be used to discover entities of a certain type (determined by 'learned_model') in documents provided in a lucene output format. Known issues: The output of NErecognize contains concepts with / characters, breaking the xml. For post-processing its results it is better to use string manipulation than xml manipulations. The output is per document, which means entities will ...

Created: 2007-12-10 | Last updated: 2007-12-10

Credits: User Marco Roos User Sophia katrenko Network-member AID

Workflow BioAID_DiseaseDiscovery_RatHumanMouseUnipr... (4)

Thumb
This workflow finds disease relevant to the query string via the following steps: 1. A user query: a list of terms or boolean query - look at the Apache Lucene project for all details. E.g.: (EZH2 OR "Enhancer of Zeste" +(mutation chromatin) -clinical); consider adding 'ProteinSynonymsToQuery' in front of the input if your query is a protein. 2. Retrieve documents: finds 'maximumNumberOfHits' relevant documents (abstract+title) based on query (the AIDA service inside is based on Apa...

Created: 2008-12-15 | Last updated: 2011-08-11

Credits: User Marco Roos Network-member AID