BioMart and Emboss Analysis (T2)
Created: 2009-09-15 15:05:11
This is the Taverna 2 version of the Biomart and Emboss Analysis workflow
http://www.myexperiment.org/workflows/158
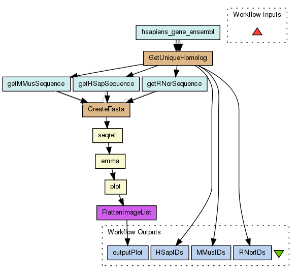
Using Biomart and EMBOSS soaplab services, This workflow retrieves a number of sequences from 3 species: mouse, human, rat; align them, and returns a plot of the alignment result. Corresponding sequence ids are also returned.
Previous versions of this workflow only returned sequences with an ID mapped to a MIM_morbid_accession. This was primarily to reduce the number of alignments returned becuase it is an example workflow. This option is no longer available through BioMart, so this version returns all sequences on your chosen chromosome. To reduce the number of sequences returned during testing, try changing the filter on the hsapiens_gene_ensembl to the Y chromosome, or change the base pair range.
I have also added control links before the start of createFasta. This is necessary due to a bug we discovered in the latest version of Taverna. This will be looked into soon
Preview
Run
Run this Workflow in the Taverna Workbench...
Workflow Components
![header=[] body=[This is the author information extracted from the workflow version] cssheader=[boxoverTooltipHeader] cssbody=[boxoverTooltipBody] delay=[200] Information](/images/famfamfam_silk/information.png?1680607579)
Authors (2)
![header=[] body=[These are the descriptive titles embedded within the workflow version] cssheader=[boxoverTooltipHeader] cssbody=[boxoverTooltipBody] delay=[200] Information](/images/famfamfam_silk/information.png?1680607579)
Titles (1)
![header=[] body=[These are the descriptions embedded within the workflow version] cssheader=[boxoverTooltipHeader] cssbody=[boxoverTooltipBody] delay=[200] Information](/images/famfamfam_silk/information.png?1680607579)
Descriptions (1)
Using Biomart and EMBOSS soaplab services, This workflow retrieves a number of sequences from 3 species: mouse, human, rat; align them, and returns a plot of the alignment result. Corresponding sequence ids are also returned. |
![header=[] body=[These are the listed dependencies of the workflow] cssheader=[boxoverTooltipHeader] cssbody=[boxoverTooltipBody] delay=[200] Information](/images/famfamfam_silk/information.png?1680607579)
Dependencies (0)
Processors (10)
Name |
Type |
Description |
GetUniqueHomolog |
beanshell |
ScriptList HSOut = new ArrayList();
List RatOut = new ArrayList();
List MouseOut = new ArrayList();
Map hsToMouse = new HashMap();
Iterator j = MouseGeneIDs.iterator();
for (Iterator i = HSGeneIDs.iterator(); i.hasNext();) {
String id = (String)i.next();
hsToMouse.put(id, j.next());
}
Map hsToRat = new HashMap();
j = RatGeneIDs.iterator();
for (Iterator i = HSGeneIDs.iterator(); i.hasNext();) {
String id = (String)i.next();
hsToRat.put(id, j.next());
}
// Build the unique outputs
for (Iterator i = hsToRat.keySet().iterator(); i.hasNext();) {
String hsID = (String)i.next();
String ratID = (String)hsToRat.get(hsID);
// Remove version number
// ratID = (ratID.split("."))[0];
String mouseID = (String)hsToMouse.get(hsID);
// Remove version number
//mouseId = (mouseID.split("."))[0];
if (ratID != null && mouseID != null && ratID.equals("")==false && mouseID.equals("")==false) {
HSOut.add(hsID);
RatOut.add(ratID.split("\\.")[0]);
MouseOut.add(mouseID.split("\\.")[0]);
}
} |
CreateFasta |
beanshell |
Scriptfasta = ">Human\n"+hsSeq+"\n>Mouse\n"+mmSeq+"\n>Rat\n"+rnSeq; |
FlattenImageList |
localworker |
Scriptflatten(inputs, outputs, depth) {
for (i = inputs.iterator(); i.hasNext();) {
element = i.next();
if (element instanceof Collection && depth > 0) {
flatten(element, outputs, depth - 1);
} else {
outputs.add(element);
}
}
}
outputlist = new ArrayList();
flatten(inputlist, outputlist, 1); |
plot |
soaplab |
Endpointhttp://www.ebi.ac.uk/soaplab/emboss4/services/alignment_multiple.prettyplot |
emma |
soaplab |
Endpointhttp://www.ebi.ac.uk/soaplab/emboss4/services/alignment_multiple.emma |
seqret |
soaplab |
Endpointhttp://www.ebi.ac.uk/soaplab/emboss4/services/edit.seqret |
hsapiens_gene_ensembl |
biomart |
|
getMMusSequence |
biomart |
|
getHSapSequence |
biomart |
|
getRNorSequence |
biomart |
|
Beanshells (2)
Name |
Description |
Inputs |
Outputs |
GetUniqueHomolog |
|
HSGeneIDs
MouseGeneIDs
RatGeneIDs
|
HSOut
RatOut
MouseOut
|
CreateFasta |
|
hsSeq
mmSeq
rnSeq
|
fasta
|
Outputs (4)
Name |
Description |
outputPlot |
|
HSapIDs |
|
MMusIDs |
|
RNorIDs |
|
Datalinks (17)
Source |
Sink |
hsapiens_gene_ensembl:hsapiens_gene_ensembl.ensembl_gene_id |
GetUniqueHomolog:HSGeneIDs |
hsapiens_gene_ensembl:hsapiens_gene_ensembl.mouse_ensembl_gene |
GetUniqueHomolog:MouseGeneIDs |
hsapiens_gene_ensembl:hsapiens_gene_ensembl.rat_ensembl_gene |
GetUniqueHomolog:RatGeneIDs |
getMMusSequence:mmusculus_gene_ensembl.coding_gene_flank |
CreateFasta:mmSeq |
getHSapSequence:hsapiens_gene_ensembl.coding_gene_flank |
CreateFasta:hsSeq |
getRNorSequence:rnorvegicus_gene_ensembl.coding_gene_flank |
CreateFasta:rnSeq |
plot:Graphics_in_PNG |
FlattenImageList:inputlist |
emma:outseq |
plot:sequences_direct_data |
seqret:outseq |
emma:sequence_direct_data |
CreateFasta:fasta |
seqret:sequence_direct_data |
GetUniqueHomolog:MouseOut |
getMMusSequence:mmusculus_gene_ensembl.ensembl_gene_id_filter |
GetUniqueHomolog:HSOut |
getHSapSequence:hsapiens_gene_ensembl.ensembl_gene_id_filter |
GetUniqueHomolog:RatOut |
getRNorSequence:rnorvegicus_gene_ensembl.ensembl_gene_id_filter |
FlattenImageList:outputlist |
outputPlot |
GetUniqueHomolog:HSOut |
HSapIDs |
GetUniqueHomolog:MouseOut |
MMusIDs |
GetUniqueHomolog:RatOut |
RNorIDs |
Coordinations (3)
Controller |
Target |
getMMusSequence |
CreateFasta |
getHSapSequence |
CreateFasta |
getRNorSequence |
CreateFasta |
Uploader
License
All versions of this Workflow are
licensed under:
Version 1
(of 1)
Credits (2)
(People/Groups)
Attributions (1)
(Workflows/Files)
Shared with Groups (1)
Featured In Packs (0)
None
Log in to add to one of your Packs
Attributed By (0)
(Workflows/Files)
None
Favourited By (1)
Statistics
Other workflows that use similar services
(0)
There are no workflows in myExperiment that use similar services to this Workflow.
No comments yet
Log in to make a comment