This workflow uses one or more services that
are deprecated as of 31st December 2012
(almost 13 years ago), and may no longer function.
Show details...
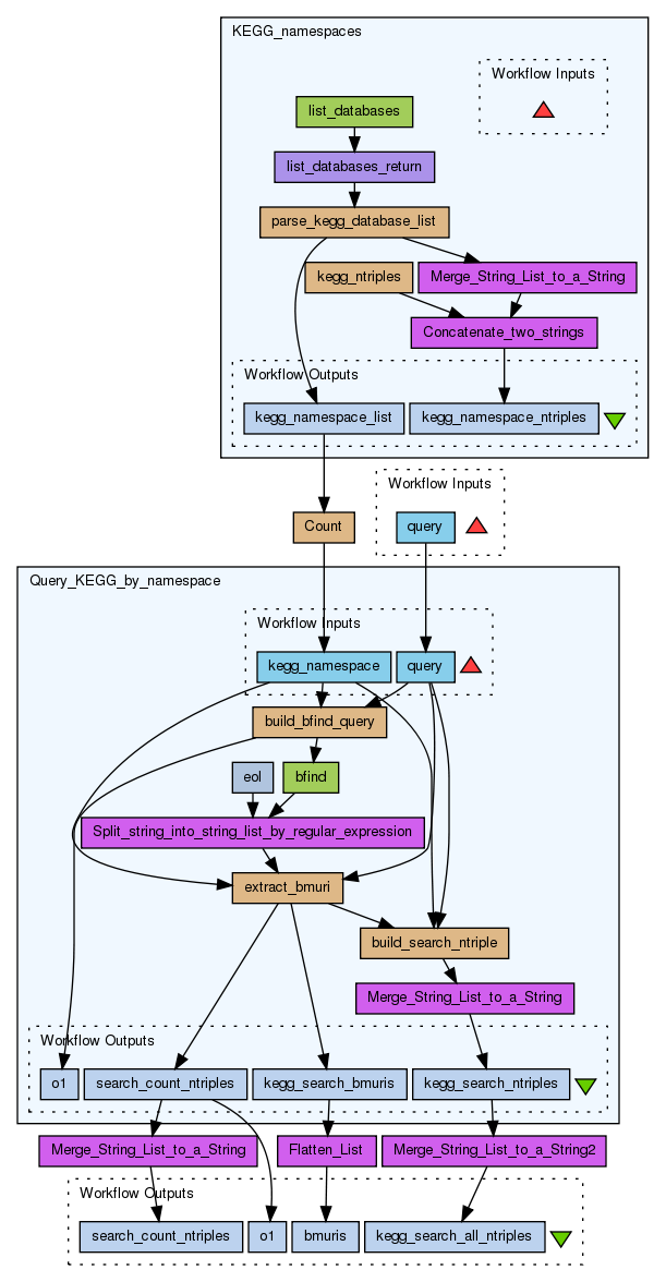
Triplify search results from all KEGG databases [myexperiments:kegg_search_all2rdf]
Search all KEGG databases using bfind SOAP service and merge results into a bmuri list and a ntriples string.
Preview
Run
Run this Workflow in the Taverna Workbench...
Option 1:
Copy and paste this link into File > 'Open workflow location...'
http://www.myexperiment.org/workflows/980/download?version=3
[ More Info ]
Workflow Components
![header=[] body=[This is the author information extracted from the workflow version] cssheader=[boxoverTooltipHeader] cssbody=[boxoverTooltipBody] delay=[200] Information](/images/famfamfam_silk/information.png?1680607579)
![header=[] body=[These are the descriptive titles embedded within the workflow version] cssheader=[boxoverTooltipHeader] cssbody=[boxoverTooltipBody] delay=[200] Information](/images/famfamfam_silk/information.png?1680607579)
![header=[] body=[These are the descriptions embedded within the workflow version] cssheader=[boxoverTooltipHeader] cssbody=[boxoverTooltipBody] delay=[200] Information](/images/famfamfam_silk/information.png?1680607579)
![header=[] body=[These are the listed dependencies of the workflow] cssheader=[boxoverTooltipHeader] cssbody=[boxoverTooltipBody] delay=[200] Information](/images/famfamfam_silk/information.png?1680607579)
Reviews
(0)
Other workflows that use similar services
(93)
Only the first 2 workflows that use similar services are shown. View all workflows that use these services.
Get Kegg Pathway information
(1)
Created: 2010-03-10 | Last updated: 2010-03-10
Credits:
Paul Fisher
Cow-Human Ortholog Pathways and Gene annot...
(2)
Created: 2007-10-03 | Last updated: 2009-12-03
No comments yet
Log in to make a comment