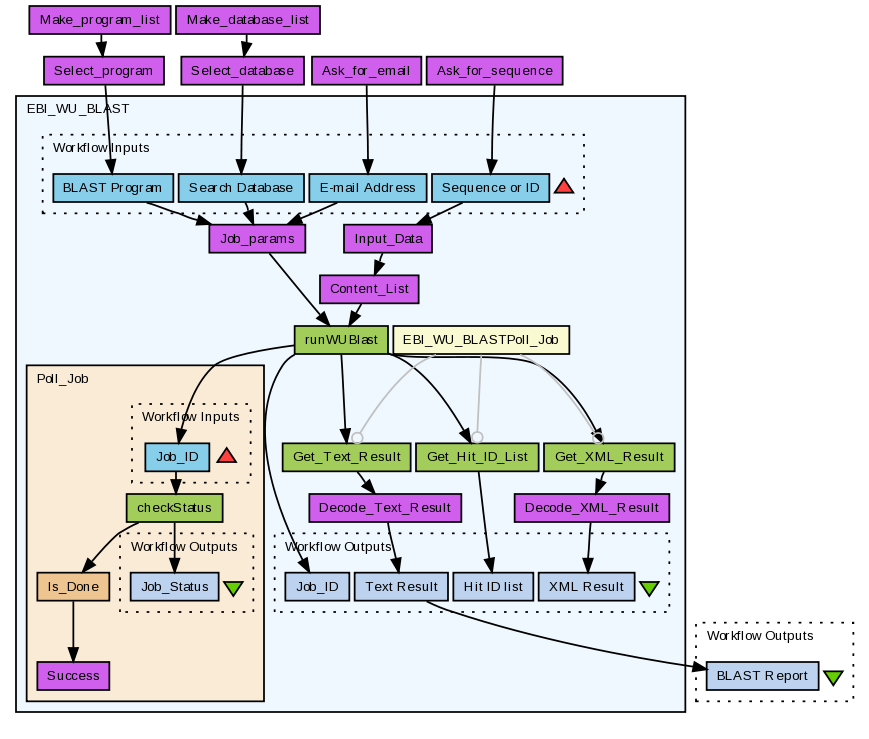
EBI WU-BLAST with program and database selection prompts.
Created: 2009-07-04 11:39:54
Last updated: 2010-12-06 10:56:44
No description has been set
Preview
Run
Run this Workflow in the Taverna Workbench...
Option 1:
Copy and paste this link into File > 'Open workflow location...'
http://www.myexperiment.org/workflows/198/download?version=1
[ More Info ]
Workflow Components
Inputs (0)
Processors (7)
Beanshells (1)
Outputs (1)
Links (7)
Coordinations (0)
Version History
Reviews
(0)
Other workflows that use similar services
(5)
Only the first 2 workflows that use similar services are shown. View all workflows that use these services.
EBI_WU-BLAST
(1)
Perform a BLAST search using the EBI's WSWUBlast service (see http://www.ebi.ac.uk/Tools/webservices/services/wublast). The default parameters search UniProtKB using blastp. To change the job parameters see Job_params.
Note: the WSWUBlast service used by this workflow is deprecated as of 21st September 2010 and should not be used in any new development. This service is will be retired during 2011. EBI's replacement WU-BLAST services (REST or SOAP) should be used instead.
Created: 2008-05-30 | Last updated: 2010-12-06
Credits:
Hamish McWilliam
No comments yet
Log in to make a comment